Hi
There is RTD example Mcu_Example_S32K344 which switch clock settings by Mcu_InitClock API. Have you test it?
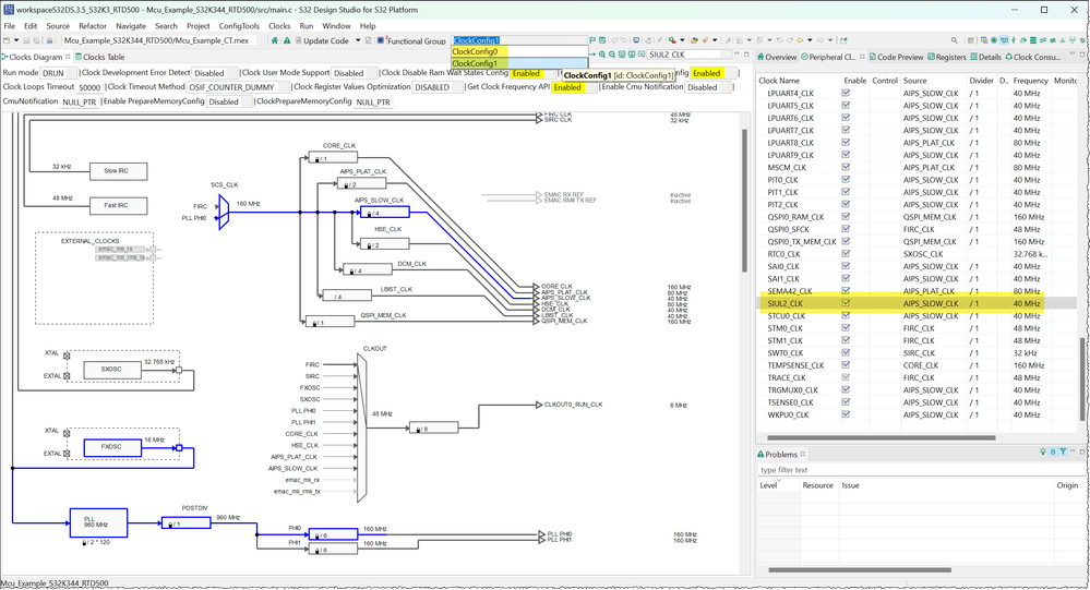
Did you enable the clock of SIUL2 in Clocks Tool?

If it still doesn't work, please send me a simplified test project.
Best Regards,
Robin
-------------------------------------------------------------------------------
Note:
- If this post answers your question, please click the "ACCEPT AS SOLUTION" button. Thank you!
- We are following threads for 7 weeks after the last post, later replies are ignored
Please open a new thread and refer to the closed one, if you have a related question at a later point in time.
-------------------------------------------------------------------------------