hi @VaneB
Thank you for reviewing my configuration. As you suggested, based on the UART inspiration, they used PORT and Siul2_port, which combines the use of mcal and drivers.
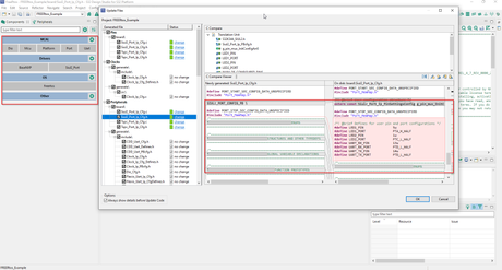
However, in my example, when I attempted the same configuration, I noticed that the user pin and port configurations were deleted, as shown in the picture you provided.

Maybe This could be due to a different SDK being used ?. because In my example, I used an SDK that had the FreeRTOS operating system. It's possible that the configuration method may differ when using this SDK !!.
To clarify the configuration or provide guidance on how to configure ports and pins for LEDs and UART RX/TX, could you please provide me with the picture or details of my example you are referring to will help me better understand the specific context and provide you with accurate assistance.
Additionally, when it comes to port configuration, I don't have the same level of control as the UART example. I believe there might be a specific SDK or a button that needs to be used to enable configuration. Here's the difference between the UART example and my example, based on the FreeRTOS SDKs.
UART Example :

My example :
