Setting Low Power Timer (LPTMR)

キャンセル
次の結果を表示 
表示  限定  | 次の代わりに検索 
もしかして: 

Setting Low Power Timer (LPTMR)

7,040件の閲覧回数
vishal_roy
Contributor II

Can I have the setting to configure Low Power Timer (LPTMR0) to generate and intterupt for every 1ms.Tried all combination just does not enter the irq if I change the sample code settings.

8 返答(返信)

6,853件の閲覧回数
Robin_Shen
NXP TechSupport
NXP TechSupport

Hi Vishal Roy,

Please try to modify the lptmr_periodic_interrupt_s32k116 example.

lptmr_periodic_interrupt_s32k116.png

LPTMR_ISR.png

Best Regards,

Robin

 

-----------------------------------------------------------------------------------------------------------------------
Note: If this post answers your question, please click the Correct Answer button. Thank you!
-----------------------------------------------------------------------------------------------------------------------

0 件の賞賛
返信

5,545件の閲覧回数
avarma3
Contributor I

Hi Robin,

I'm new to the community. Where can I find the example you mention: "lptmr_periodic_interrupt_s32k116"

Regards,

Anshul

0 件の賞賛
返信

6,853件の閲覧回数
vishal_roy
Contributor II

I started off with this example.So just want to know if this example has any settings which is done differently.Tried modifying the value "LPTMR0->CMR = 499; " .Theoretically if CMR equals CNT an interrupt is triggered correct.

pastedImage_1.png

0 件の賞賛
返信

6,853件の閲覧回数
Robin_Shen
NXP TechSupport
NXP TechSupport

The example select 1KHz LPO as the clock source of LPTMR.

The vaule of CMR will be too small when you want to generate 1ms interrupt.

You can refer the configuration of my example. Using a higher clock source.

Best Regards,

Robin

 

-----------------------------------------------------------------------------------------------------------------------
Note: If this post answers your question, please click the Correct Answer button. Thank you!
-----------------------------------------------------------------------------------------------------------------------

6,853件の閲覧回数
vishal_roy
Contributor II

My usecase for the timer was to do some profiling of the code.As suggested i have made the modifications as below.

void LPTMR0_init(void)
{
    PCC->PCCn[PCC_LPTMR0_INDEX] = PCC_PCCn_CGC_MASK;
    // PCC->PCCn[PCC_LPTMR0_INDEX] = 0x0;
    // LPTMR0->PSR = 0;    /* Enable LPTMR Clock         */
    // LPTMR0->PSR |= LPTMR_PSR_PCS(0b01)                /* LPTMR clk src: 1KHz LPO */
                   // | LPTMR_PSR_PBYP_MASK;
    LPTMR0->PSR |= 0x4  ;                                /* Bypass Prescaler         */
    LPTMR0->CMR = 0x7;  
                                    /* 500 ms interrupt         */
    LPTMR0->CSR |= LPTMR_CSR_TCF_MASK;    /*    Clear TCF flag by writting a logic one */
    LPTMR0->CSR |= LPTMR_CSR_TIE_MASK;                     /* Timer interrupt enabled */
    LPTMR0->CSR |= LPTMR_CSR_TEN_MASK;                  /* Enable Timer             */

    NVIC_init_LPTMR0_IRQs();
}


void LPTMR0_IRQHandler (void)
{
    if (0 != (LPTMR0->CSR & LPTMR_CSR_TCF_MASK)) //0x80u   1000 0000
    {
        /* Check if TCF flag is set */
        LPTMR0->CSR |= LPTMR_CSR_TCF_MASK;    /*    Clear TCF flag by writting a logic one */
        // 0x80u   1000 0000
        counter_time++;
    }
    
}

I have done the profiling but for some reason the timer does not start on power cycle.But if I connect the Jlink and give the command "rnh" to reset MCU the timer behave as expected.Any thought as to why?

0 件の賞賛
返信

6,853件の閲覧回数
Robin_Shen
NXP TechSupport
NXP TechSupport

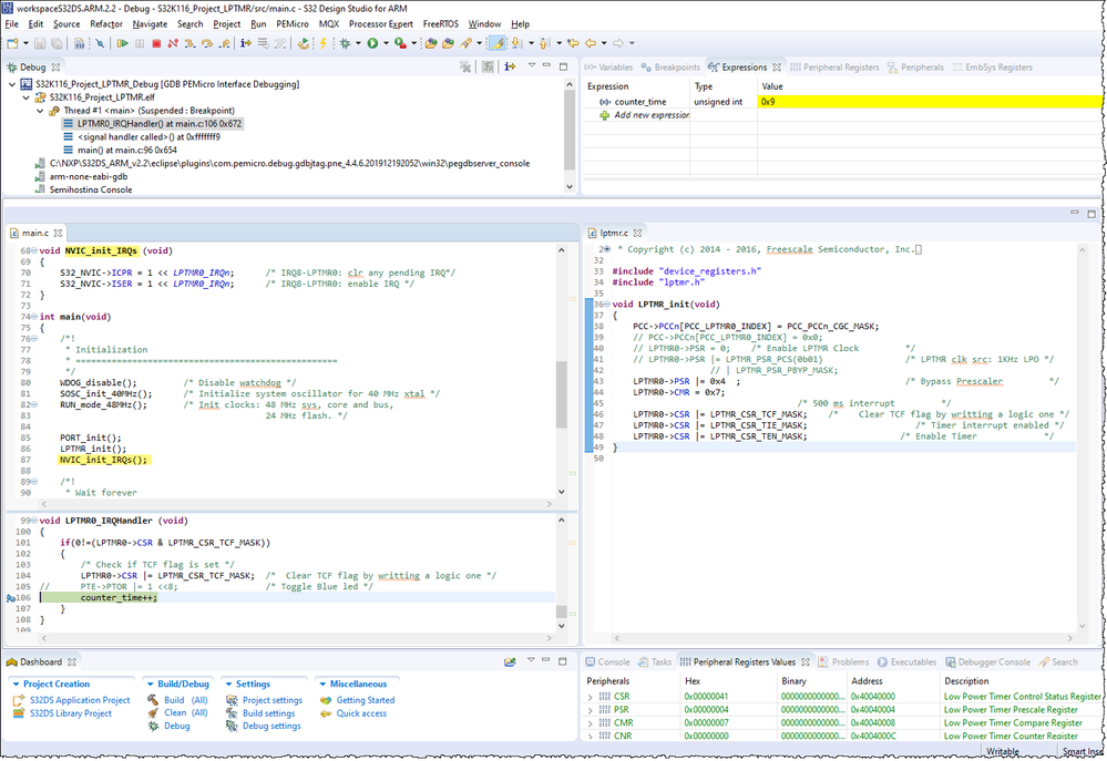
Hi Vishal Roy,

I try to test the S32K116_Project_LPTMR example.

Only modify the LPTMR_init and LPTMR0_IRQHandler function.

When debug it on S32K116EVB with S32 Design Studio, it was able to works.

S32K116_Project_LPTMR.png

I did not put NVIC_init_LPTMR0_IRQs(); into LPTMR_init .

Best Regards,

Robin

 

-----------------------------------------------------------------------------------------------------------------------
Note: If this post answers your question, please click the Correct Answer button. Thank you!
-----------------------------------------------------------------------------------------------------------------------

0 件の賞賛
返信

6,853件の閲覧回数
vishal_roy
Contributor II

If you load the program and do  power-cycle  and print the counter value in main in loop is it still changing?

0 件の賞賛
返信

6,853件の閲覧回数
Robin_Shen
NXP TechSupport
NXP TechSupport

Sorry! 

I input the wrong compare value, 1ms should input 1000.
LPTMR0->CMR = 0x1F3F;
The last compare value may too small(1us), the interrupt will enter too frequency.

This example does not contain printf function.

I try to toggle Blue LED every enter LPTMR0_IRQHandler 1000 times.

LPTMR interrupt.png

Best Regards,

Robin

 

-----------------------------------------------------------------------------------------------------------------------
Note: If this post answers your question, please click the Correct Answer button. Thank you!
-----------------------------------------------------------------------------------------------------------------------

0 件の賞賛
返信