S32K344-Startup sequence without HSE

cancel
Showing results for 
Show  only  | Search instead for 
Did you mean: 

S32K344-Startup sequence without HSE

Jump to solution
1,093 Views
Simon-Liu
Contributor V

Hello:

I have a question about the Boot process:
When I used S32DS to generate a sample code, there was no HSE firmware, and I checked the code and found that the address of IVT was 0040_0000h, and the function address of ResetHandler was stored at 0Ch in IVT (Cortex-M7_0 core start address).

But I saw the following description in the Boot Overview chapter of RM:
After the hardware reset sequence completes, the only CPU available is in the HSE subsystem that is referred to as the HSE CPU.
The HSE CPU starts executing firmware code in the HSE code flash memory from a fixed location that contains the SBAF code.

So, in the absence of HSE firmware, from the completion of the hardware reset sequence to the execution of the function at the Core0 startup address in IVT, is it also controlled by HSE_SBAF?

 

BestRegards,
Simon

0 Kudos
Reply
1 Solution
1,072 Views
lukaszadrapa
NXP TechSupport
NXP TechSupport

Hi @Simon-Liu 

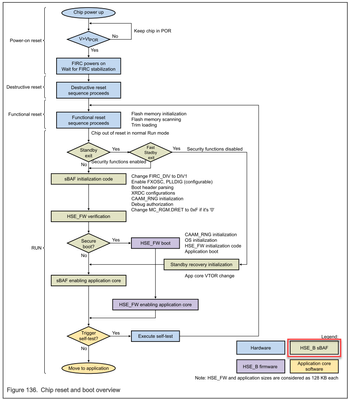
yes, even if HSE FW is not installed, SBAF is doing this during the reset:

lukaszadrapa_0-1733896822565.png

Regards,

Lukas

View solution in original post

1 Reply
1,073 Views
lukaszadrapa
NXP TechSupport
NXP TechSupport

Hi @Simon-Liu 

yes, even if HSE FW is not installed, SBAF is doing this during the reset:

lukaszadrapa_0-1733896822565.png

Regards,

Lukas