Hi, Robin
We try to test the Can bus Tx part of can_pal sample code,
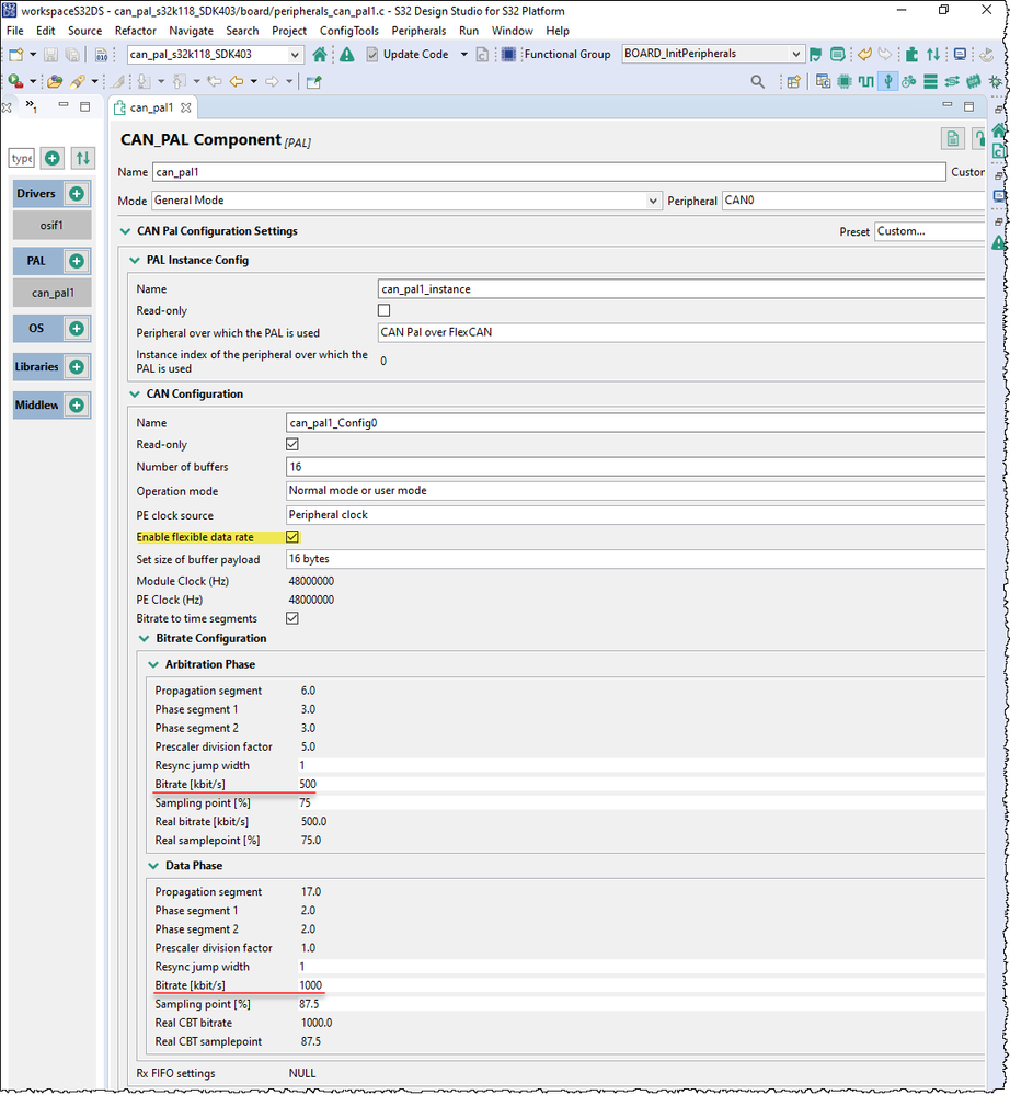
The system configuration of can bus is the same as previous and bit rate setting is the same as sample code (500kbps).
The smallest preiod of Tx signal is about 2us, if the data is sent by using can emulator.
We found the smallest period seems 1us, when can bus signal sent by EVB.
During this time, LA has detect an signal error.
Fig. 1 is the overall signals of can bus.
Fig1.a and Fig. 1.b are the zoom in of leftside and rightside parts of Fig.1, respectively.
We found the signal of Fig. 1.b has 1 us period, marked by red rectangule.
We just modify the define of TX_MSG_ID, Rx_MSG_ID, and disable the CAN_Receive() function form the can_pal sample code,
we also put this test code in the attachment.
Could you help us to take care this iisue.
Thanks,

Fig. 1, Can bus signal measured by LA,

Fig. 1.a, Can bus signal issuzed by Can emulator,

Fig 1.b Can bus signal issuzed by S32K118 EVB