Hi sandhyaravikuma,
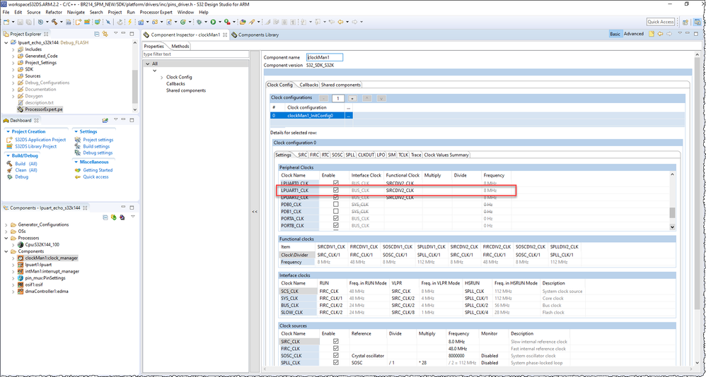
Would you please let me know the frequency of your BUS_CLK?
According to the "Table 27-8. Peripheral clock summary": Maximum frequency governed by BUS_CLK.

If the frequency of BUS_CLK is less than FIRC_DIV2(48MHz), then you can not use FIRC_DIV2 as the Peripheral functional clock of LPUART.
Best Regards,
Robin
-----------------------------------------------------------------------------------------------------------------------
Note: If this post answers your question, please click the Correct Answer button. Thank you!
-----------------------------------------------------------------------------------------------------------------------