Hello xflongzhang,
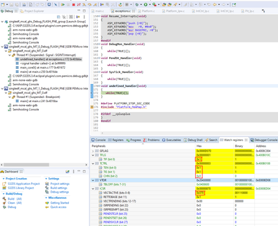
I got your error. I saw that this interrupt is PIT_0_ISR after I check the below registers.

I didn't why the PIT_0_ISR function didn't install after calling the Platform_Init(NULL_PTR); in the main_core0() function.
I have a solution: you can add the statement calling Platform_InstallIrqHandler function as the below image. After that, rebuild and test again.

Best regards,
Dan