Dear NXP team,
Currently, We are referring to HSE_DEMOAPP_S32K396_0_2_50_0 to see how to update new HSE firmware (AB SWAP to AB SWAP FW update).
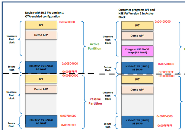
The first step is that programs IVT and Encrypted HSE F/w V2 Image in Active Partition as below picture (mentioned in HSE_DEMOAPP_S32K396_0_2_50_0_ReadMe.pdf).

In the Demo App, this step was done by TRACE32 script.
But in our project, we need to get new Encrypted HSE F/w V2 Image from tester tool via UDS CAN, then perform writing this image into Active Partition in this step.
Please help us verify if we can perform programming Encrypted HSE F/w V2 Image into Active Partition(PFLASH BLOCK0 or PFLASH BLOCK1) while SW is executing in Active Partition(PFLASH BLOCK 0) by Mem43 Flash Driver?
Thank you and best regards,
Hai Nguyen Hoang