HSE Firmware Update from RAM

キャンセル
次の結果を表示 
表示  限定  | 次の代わりに検索 
もしかして: 

HSE Firmware Update from RAM

ソリューションへジャンプ
2,833件の閲覧回数
HaiHoangSoftware
Contributor IV

Dear NXP team,

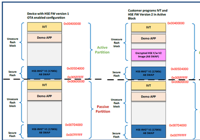
Currently, We are referring to HSE_DEMOAPP_S32K396_0_2_50_0 to see how to update new HSE firmware (AB SWAP to AB SWAP FW update).

The first step is that programs IVT and Encrypted HSE F/w V2 Image in Active Partition as below picture (mentioned in HSE_DEMOAPP_S32K396_0_2_50_0_ReadMe.pdf).

HaiHoangSoftware_0-1760930918126.png

Due to the memory limit, Is that possible to store Encrypted HSE F/w V2 Image in RAM for updating?

Thanks,

Hai Nguyen Hoang.

 

 

タグ(3)
0 件の賞賛
返信
1 解決策
2,802件の閲覧回数
lukaszadrapa
NXP TechSupport
NXP TechSupport

Hi @HaiHoangSoftware 

Yes, the encrypted image can be stored in RAM memory. The only condition is that HSE must have access to that memory location - that means XRDC must be configured to allow HSE access to that memory. 

Moreover, service HSE_SRV_ID_FIRMWARE_UPDATE can be configured to use streaming mode which can be useful if you have not enough memory. 

Regards,

Lukas

元の投稿で解決策を見る

0 件の賞賛
返信
8 返答(返信)
2,803件の閲覧回数
lukaszadrapa
NXP TechSupport
NXP TechSupport

Hi @HaiHoangSoftware 

Yes, the encrypted image can be stored in RAM memory. The only condition is that HSE must have access to that memory location - that means XRDC must be configured to allow HSE access to that memory. 

Moreover, service HSE_SRV_ID_FIRMWARE_UPDATE can be configured to use streaming mode which can be useful if you have not enough memory. 

Regards,

Lukas

0 件の賞賛
返信
2,761件の閲覧回数
HaiHoangSoftware
Contributor IV

Hi @lukaszadrapa,

Thanks for your confirmation.

Is that possible to update HSE F/w in LifeCycle IN_FIELD?

Best regards,

Hai Nguyen Hoang.

タグ(3)
0 件の賞賛
返信
2,742件の閲覧回数
lukaszadrapa
NXP TechSupport
NXP TechSupport

Yes, the firmware can be updated in all life cycles. 

Regards,

Lukas

0 件の賞賛
返信
2,719件の閲覧回数
HaiHoangSoftware
Contributor IV

Hi @lukaszadrapa ,

After request HSE install new firmware and request HSE to activate passive block successfully, a Hard reset must be issued.

After Hard reset, HSE will take back up by 1 second. Does this always happen or just 1 time when new HSE Fimeware is installed?  

HaiHoangSoftware_0-1761208479314.png

Best regards,

Hai Nguyen Hoang

 

タグ(2)
0 件の賞賛
返信
2,698件の閲覧回数
lukaszadrapa
NXP TechSupport
NXP TechSupport

Hi @HaiHoangSoftware 

This will happen only first time because it is necessary to copy the firmware to passive partition. The device works as usual after reset, just HSE_STATUS_INIT_OK is set later after about 1s, so you can't trigger HSE services until the HSE_STATUS_INIT_OK is set. 

In earlier versions of firmware, the firmware was copied to passive partition after each AB swap (even if the firmware was not updated). If you have firmware 0.2.50.0 for S32K396, this was changed to reduce this delay - copied from release notes:

"In ABSwap reduced HSE init time after Partition swap and reset by skipping firmware backup if HSE FW is the same"

So, you will see 1s delay only if the firmware is being updated. 

Regards,

Lukas

0 件の賞賛
返信
2,635件の閲覧回数
HaiHoangSoftware
Contributor IV

Hi Lukas,

Understood now.

Thanks for your support.

0 件の賞賛
返信
2,384件の閲覧回数
Sanjana_k
Contributor II

Hello ,

u are updating FULL MEMORY TO AB_SWAP ??  Which manual u are referring  please do share it .

0 件の賞賛
返信
2,338件の閲覧回数
HaiHoangSoftware
Contributor IV

Hi,

We are planning to upgrade HSE Firmware from AB_SWAP to AB_SWAP.

Here is the document, but I can not share it due to security reason. Please contact NXP support to get it.

HaiHoangSoftware_0-1763429725753.png

 

 

 

タグ(2)
0 件の賞賛
返信
%3CLINGO-SUB%20id%3D%22lingo-sub-2188852%22%20slang%3D%22en-US%22%20mode%3D%22CREATE%22%3ERAM%E3%81%8B%E3%82%89%E3%81%AEHSE%E3%83%95%E3%82%A1%E3%83%BC%E3%83%A0%E3%82%A6%E3%82%A7%E3%82%A2%E3%82%A2%E3%83%83%E3%83%97%E3%83%87%E3%83%BC%E3%83%88%3C%2FLINGO-SUB%3E%3CLINGO-BODY%20id%3D%22lingo-body-2188852%22%20slang%3D%22en-US%22%20mode%3D%22CREATE%22%3E%3CP%3ENXP%E3%83%81%E3%83%BC%E3%83%A0%E3%81%AE%E7%9A%86%E6%A7%98%3C%2FP%3E%3CP%3E%E7%8F%BE%E5%9C%A8%E3%80%81%E6%96%B0%E3%81%97%E3%81%84%20HSE%20%E3%83%95%E3%82%A1%E3%83%BC%E3%83%A0%E3%82%A6%E3%82%A7%E3%82%A2%E3%82%92%E6%9B%B4%E6%96%B0%E3%81%99%E3%82%8B%E6%96%B9%E6%B3%95%20(AB%20SWAP%20%E3%81%8B%E3%82%89%20AB%20SWAP%20FW%20%E6%9B%B4%E6%96%B0)%20%E3%82%92%E7%A2%BA%E8%AA%8D%E3%81%99%E3%82%8B%E3%81%9F%E3%82%81%E3%81%AB%E3%80%81HSE_DEMOAPP_S32K396_0_2_50_0%20%E3%82%92%E5%8F%82%E7%85%A7%E3%81%97%E3%81%A6%E3%81%84%E3%81%BE%E3%81%99%E3%80%82%3C%2FP%3E%3CP%3E%E6%9C%80%E5%88%9D%E3%81%AE%E3%82%B9%E3%83%86%E3%83%83%E3%83%97%E3%81%AF%E3%80%81%E4%BB%A5%E4%B8%8B%E3%81%AE%E5%9B%B3%E3%81%AE%E3%82%88%E3%81%86%E3%81%AB%E3%80%81%20%E3%82%A2%E3%82%AF%E3%83%86%E3%82%A3%E3%83%96%20%E3%83%91%E3%83%BC%E3%83%86%E3%82%A3%E3%82%B7%E3%83%A7%E3%83%B3%20%E3%81%AB%20IVT%20%E3%81%A8%3CFONT%20color%3D%22%23FF00FF%22%3E%3CSTRONG%3E%20%E6%9A%97%E5%8F%B7%E5%8C%96%E3%81%95%E3%82%8C%E3%81%9F%20HSE%20F%2Fw%20V2%20%E3%82%A4%E3%83%A1%E3%83%BC%E3%82%B8%E3%82%92%3C%2FSTRONG%3E%3C%2FFONT%3E%20%E3%83%97%E3%83%AD%E3%82%B0%E3%83%A9%E3%83%A0%E3%81%99%E3%82%8B%E3%81%93%E3%81%A8%E3%81%A7%E3%81%99%3CFONT%20color%3D%22%2399CC00%22%3E%3CSTRONG%3E%20%3C%2FSTRONG%3E%3C%2FFONT%3E(HSE_DEMOAPP_S32K396_0_2_50_0_ReadMe.pdf%20%E3%81%AB%E8%A8%98%E8%BC%89)%E3%80%82%3C%2FP%3E%3CP%3E%3CSPAN%20class%3D%22lia-inline-image-display-wrapper%20lia-image-align-inline%22%20image-alt%3D%22HaiHoangSoftware_0-1760930918126.png%22%20style%3D%22width%3A%20400px%3B%22%3E%3Cspan%20class%3D%22lia-inline-image-display-wrapper%22%20image-alt%3D%22HaiHoangSoftware_0-1760930918126.png%22%20style%3D%22width%3A%20400px%3B%22%3E%3Cimg%20src%3D%22https%3A%2F%2Fcommunity.nxp.com%2Ft5%2Fimage%2Fserverpage%2Fimage-id%2F361557i888C43BBF6817252%2Fimage-size%2Fmedium%3Fv%3Dv2%26amp%3Bpx%3D400%22%20role%3D%22button%22%20title%3D%22HaiHoangSoftware_0-1760930918126.png%22%20alt%3D%22HaiHoangSoftware_0-1760930918126.png%22%20%2F%3E%3C%2Fspan%3E%3C%2FSPAN%3E%3C%2FP%3E%3CP%3E%E3%83%A1%E3%83%A2%E3%83%AA%E5%88%B6%E9%99%90%E3%81%AE%E3%81%9F%E3%82%81%E3%80%81%E6%9B%B4%E6%96%B0%E3%81%AE%E3%81%9F%E3%82%81%E3%81%AB%3CFONT%20color%3D%22%23FF00FF%22%3E%3CSTRONG%3E%E6%9A%97%E5%8F%B7%E5%8C%96%E3%81%95%E3%82%8C%E3%81%9F%20HSE%20F%2Fw%20V2%20%E3%82%A4%E3%83%A1%E3%83%BC%E3%82%B8%E3%82%92%3C%2FSTRONG%3E%3C%2FFONT%3ERAM%20%E3%81%AB%E4%BF%9D%E5%AD%98%E3%81%99%E3%82%8B%E3%81%93%E3%81%A8%E3%81%AF%E5%8F%AF%E8%83%BD%E3%81%A7%E3%81%99%E3%81%8B%3F%3C%2FP%3E%3CP%3E%E3%81%82%E3%82%8A%E3%81%8C%E3%81%A8%E3%81%86%E3%81%94%E3%81%96%E3%81%84%E3%81%BE%E3%81%99%3C%2FP%3E%3CP%3E%E3%83%8F%E3%82%A4%E3%83%BB%E3%82%B0%E3%82%A8%E3%83%B3%E3%83%BB%E3%83%9B%E3%82%A2%E3%83%B3%E3%80%82%3C%2FP%3E%3CBR%20%2F%3E%3CBR%20%2F%3E%3C%2FLINGO-BODY%3E%3CLINGO-SUB%20id%3D%22lingo-sub-2206290%22%20slang%3D%22en-US%22%20mode%3D%22CREATE%22%20translate%3D%22no%22%3ERe%3A%20HSE%20Firmware%20Update%20from%20RAM%3C%2FLINGO-SUB%3E%3CLINGO-BODY%20id%3D%22lingo-body-2206290%22%20slang%3D%22en-US%22%20mode%3D%22CREATE%22%3E%3CP%3E%E3%81%93%E3%82%93%E3%81%AB%E3%81%A1%E3%81%AF%E3%80%81%3C%2FP%3E%3CP%3EHSE%E3%83%95%E3%82%A1%E3%83%BC%E3%83%A0%E3%82%A6%E3%82%A7%E3%82%A2%E3%82%92AB_SWAP%E3%81%8B%E3%82%89AB_SWAP%E3%81%AB%E3%82%A2%E3%83%83%E3%83%97%E3%82%B0%E3%83%AC%E3%83%BC%E3%83%89%E3%81%99%E3%82%8B%E4%BA%88%E5%AE%9A%E3%81%A7%E3%81%99%E3%80%82%3C%2FP%3E%3CP%3E%E3%81%93%E3%81%93%E3%81%AB%E6%96%87%E6%9B%B8%E3%81%8C%E3%81%82%E3%82%8A%E3%81%BE%E3%81%99%E3%81%8C%E3%80%81%E3%82%BB%E3%82%AD%E3%83%A5%E3%83%AA%E3%83%86%E3%82%A3%E4%B8%8A%E3%81%AE%E7%90%86%E7%94%B1%E3%81%AB%E3%82%88%E3%82%8A%E5%85%B1%E6%9C%89%E3%81%A7%E3%81%8D%E3%81%BE%E3%81%9B%E3%82%93%E3%80%82%E5%85%A5%E6%89%8B%E3%81%99%E3%82%8B%E3%81%AB%E3%81%AF%E3%80%81NXP%20%E3%82%B5%E3%83%9D%E3%83%BC%E3%83%88%E3%81%AB%E3%81%8A%E5%95%8F%E3%81%84%E5%90%88%E3%82%8F%E3%81%9B%E3%81%8F%E3%81%A0%E3%81%95%E3%81%84%E3%80%82%3C%2FP%3E%3CP%3E%3CSPAN%20class%3D%22lia-inline-image-display-wrapper%20lia-image-align-inline%22%20image-alt%3D%22HaiHoangSoftware_0-1763429725753.png%22%20style%3D%22width%3A%20400px%3B%22%3E%3Cspan%20class%3D%22lia-inline-image-display-wrapper%22%20image-alt%3D%22HaiHoangSoftware_0-1763429725753.png%22%20style%3D%22width%3A%20400px%3B%22%3E%3Cimg%20src%3D%22https%3A%2F%2Fcommunity.nxp.com%2Ft5%2Fimage%2Fserverpage%2Fimage-id%2F365958i916AFE6E4FCA9C8F%2Fimage-size%2Fmedium%3Fv%3Dv2%26amp%3Bpx%3D400%22%20role%3D%22button%22%20title%3D%22HaiHoangSoftware_0-1763429725753.png%22%20alt%3D%22HaiHoangSoftware_0-1763429725753.png%22%20%2F%3E%3C%2Fspan%3E%3C%2FSPAN%3E%3C%2FP%3E%3CBR%20%2F%3E%3CBR%20%2F%3E%3CBR%20%2F%3E%3C%2FLINGO-BODY%3E%3CLINGO-SUB%20id%3D%22lingo-sub-2206215%22%20slang%3D%22en-US%22%20mode%3D%22CREATE%22%20translate%3D%22no%22%3ERe%3A%20HSE%20Firmware%20Update%20from%20RAM%3C%2FLINGO-SUB%3E%3CLINGO-BODY%20id%3D%22lingo-body-2206215%22%20slang%3D%22en-US%22%20mode%3D%22CREATE%22%3E%3CP%3E%E3%81%93%E3%82%93%E3%81%AB%E3%81%A1%E3%81%AF%20%E3%80%81%3C%2FP%3E%3CP%3EFULL%20MEMORY%20%E3%82%92%20AB_SWAP%20%E3%81%AB%E3%82%A2%E3%83%83%E3%83%97%E3%83%87%E3%83%BC%E3%83%88%E3%81%97%E3%81%A6%E3%81%84%E3%81%BE%E3%81%99%E3%81%8B%3F%20%E3%81%A9%E3%81%AE%E3%83%9E%E3%83%8B%E3%83%A5%E3%82%A2%E3%83%AB%E3%82%92%E5%8F%82%E7%85%A7%E3%81%97%E3%81%A6%E3%81%84%E3%81%BE%E3%81%99%E3%81%8B%3F%20%E3%81%9C%E3%81%B2%E5%85%B1%E6%9C%89%E3%81%97%E3%81%A6%E3%81%8F%E3%81%A0%E3%81%95%E3%81%84%E3%80%82%3C%2FP%3E%3C%2FLINGO-BODY%3E%3CLINGO-SUB%20id%3D%22lingo-sub-2193825%22%20slang%3D%22en-US%22%20mode%3D%22CREATE%22%20translate%3D%22no%22%3ERe%3A%20HSE%20Firmware%20Update%20from%20RAM%3C%2FLINGO-SUB%3E%3CLINGO-BODY%20id%3D%22lingo-body-2193825%22%20slang%3D%22en-US%22%20mode%3D%22CREATE%22%3E%3CP%3E%E3%81%93%E3%82%93%E3%81%AB%E3%81%A1%E3%81%AF%E3%80%81%E3%83%AB%E3%83%BC%E3%82%AB%E3%82%B9%E3%80%82%3C%2FP%3E%3CP%3E%E5%88%86%E3%81%8B%E3%82%8A%E3%81%BE%E3%81%97%E3%81%9F%E3%80%82%3C%2FP%3E%3CP%3E%E3%81%94%E5%AF%BE%E5%BF%9C%E3%81%82%E3%82%8A%E3%81%8C%E3%81%A8%E3%81%86%E3%81%94%E3%81%96%E3%81%84%E3%81%BE%E3%81%99%E3%80%82%3C%2FP%3E%3C%2FLINGO-BODY%3E%3CLINGO-SUB%20id%3D%22lingo-sub-2191823%22%20slang%3D%22en-US%22%20mode%3D%22CREATE%22%20translate%3D%22no%22%3ERe%3A%20HSE%20Firmware%20Update%20from%20RAM%3C%2FLINGO-SUB%3E%3CLINGO-BODY%20id%3D%22lingo-body-2191823%22%20slang%3D%22en-US%22%20mode%3D%22CREATE%22%3E%3CP%3E%E3%81%93%E3%82%93%E3%81%AB%E3%81%A1%E3%81%AF%3CA%20href%3D%22https%3A%2F%2Fcommunity.nxp.com%2Ft5%2Fuser%2Fviewprofilepage%2Fuser-id%2F247218%22%20target%3D%22_blank%22%3E%40HaiHoangSoftware%3C%2FA%3E%3C%2FP%3E%0A%3CP%3E%E3%83%95%E3%82%A1%E3%83%BC%E3%83%A0%E3%82%A6%E3%82%A7%E3%82%A2%E3%82%92%E3%83%91%E3%83%83%E3%82%B7%E3%83%96%20%E3%83%91%E3%83%BC%E3%83%86%E3%82%A3%E3%82%B7%E3%83%A7%E3%83%B3%E3%81%AB%E3%82%B3%E3%83%94%E3%83%BC%E3%81%99%E3%82%8B%E5%BF%85%E8%A6%81%E3%81%8C%E3%81%82%E3%82%8B%E3%81%9F%E3%82%81%E3%80%81%E3%81%93%E3%82%8C%E3%81%AF%E5%88%9D%E5%9B%9E%E3%81%AE%E3%81%BF%E7%99%BA%E7%94%9F%E3%81%97%E3%81%BE%E3%81%99%E3%80%82%E3%83%87%E3%83%90%E3%82%A4%E3%82%B9%E3%81%AF%E3%83%AA%E3%82%BB%E3%83%83%E3%83%88%E5%BE%8C%E3%82%82%E9%80%9A%E5%B8%B8%E3%81%A9%E3%81%8A%E3%82%8A%E5%8B%95%E4%BD%9C%E3%81%97%E3%81%BE%E3%81%99%E3%81%8C%E3%80%81%E7%B4%84%201%20%E7%A7%92%E5%BE%8C%E3%81%AB%20HSE_STATUS_INIT_OK%20%E3%81%8C%E8%A8%AD%E5%AE%9A%E3%81%95%E3%82%8C%E3%82%8B%E3%81%9F%E3%82%81%E3%80%81HSE_STATUS_INIT_OK%20%E3%81%8C%E8%A8%AD%E5%AE%9A%E3%81%95%E3%82%8C%E3%82%8B%E3%81%BE%E3%81%A7%20HSE%20%E3%82%B5%E3%83%BC%E3%83%93%E3%82%B9%E3%82%92%E3%83%88%E3%83%AA%E3%82%AC%E3%83%BC%E3%81%99%E3%82%8B%E3%81%93%E3%81%A8%E3%81%AF%E3%81%A7%E3%81%8D%E3%81%BE%E3%81%9B%E3%82%93%E3%80%82%3C%2FP%3E%0A%3CP%3E%E4%BB%A5%E5%89%8D%E3%81%AE%E3%83%90%E3%83%BC%E3%82%B8%E3%83%A7%E3%83%B3%E3%81%AE%E3%83%95%E3%82%A1%E3%83%BC%E3%83%A0%E3%82%A6%E3%82%A7%E3%82%A2%E3%81%A7%E3%81%AF%E3%80%81%E3%83%95%E3%82%A1%E3%83%BC%E3%83%A0%E3%82%A6%E3%82%A7%E3%82%A2%E3%81%8C%E6%9B%B4%E6%96%B0%E3%81%95%E3%82%8C%E3%81%A6%E3%81%84%E3%81%AA%E3%81%84%E5%A0%B4%E5%90%88%E3%81%A7%E3%82%82%E3%80%81AB%20%E3%82%B9%E3%83%AF%E3%83%83%E3%83%97%E3%81%94%E3%81%A8%E3%81%AB%E3%83%95%E3%82%A1%E3%83%BC%E3%83%A0%E3%82%A6%E3%82%A7%E3%82%A2%E3%81%8C%E3%83%91%E3%83%83%E3%82%B7%E3%83%96%20%E3%83%91%E3%83%BC%E3%83%86%E3%82%A3%E3%82%B7%E3%83%A7%E3%83%B3%E3%81%AB%E3%82%B3%E3%83%94%E3%83%BC%E3%81%95%E3%82%8C%E3%81%A6%E3%81%84%E3%81%BE%E3%81%97%E3%81%9F%E3%80%82S32K396%20%E3%81%AE%E3%83%95%E3%82%A1%E3%83%BC%E3%83%A0%E3%82%A6%E3%82%A7%E3%82%A2%200.2.50.0%20%E3%82%92%E3%81%8A%E6%8C%81%E3%81%A1%E3%81%AE%E5%A0%B4%E5%90%88%E3%81%AF%E3%80%81%E3%81%93%E3%81%AE%E9%81%85%E5%BB%B6%E3%82%92%E6%B8%9B%E3%82%89%E3%81%99%E3%81%9F%E3%82%81%E3%81%AB%E5%A4%89%E6%9B%B4%E3%81%95%E3%82%8C%E3%81%BE%E3%81%97%E3%81%9F%20-%20%E3%83%AA%E3%83%AA%E3%83%BC%E3%82%B9%20%E3%83%8E%E3%83%BC%E3%83%88%E3%81%8B%E3%82%89%E3%82%B3%E3%83%94%E3%83%BC%3A%3C%2FP%3E%0A%3CP%3E%E3%80%8CABSwap%E3%81%A7%E3%81%AF%E3%80%81HSE%20FW%E3%81%8C%E5%90%8C%E3%81%98%E5%A0%B4%E5%90%88%E3%81%AF%E3%83%95%E3%82%A1%E3%83%BC%E3%83%A0%E3%82%A6%E3%82%A7%E3%82%A2%E3%81%AE%E3%83%90%E3%83%83%E3%82%AF%E3%82%A2%E3%83%83%E3%83%97%E3%82%92%E3%82%B9%E3%82%AD%E3%83%83%E3%83%97%E3%81%99%E3%82%8B%E3%81%93%E3%81%A8%E3%81%A7%E3%80%81%E3%83%91%E3%83%BC%E3%83%86%E3%82%A3%E3%82%B7%E3%83%A7%E3%83%B3%E3%82%B9%E3%83%AF%E3%83%83%E3%83%97%E3%81%8A%E3%82%88%E3%81%B3%E3%83%AA%E3%82%BB%E3%83%83%E3%83%88%E5%BE%8C%E3%81%AEHSE%E5%88%9D%E6%9C%9F%E5%8C%96%E6%99%82%E9%96%93%E3%82%92%E7%9F%AD%E7%B8%AE%E3%81%97%E3%81%BE%E3%81%97%E3%81%9F%E3%80%8D%3C%2FP%3E%0A%3CP%3ESO%E3%80%81%E3%83%95%E3%82%A1%E3%83%BC%E3%83%A0%E3%82%A6%E3%82%A7%E3%82%A2%E3%81%8C%E6%9B%B4%E6%96%B0%E3%81%95%E3%82%8C%E3%81%A6%E3%81%84%E3%82%8B%E5%A0%B4%E5%90%88%E3%81%AB%E3%81%AE%E3%81%BF%E3%80%811%20%E7%A7%92%E3%81%AE%E9%81%85%E5%BB%B6%E3%81%8C%E7%99%BA%E7%94%9F%E3%81%97%E3%81%BE%E3%81%99%E3%80%82%3C%2FP%3E%0A%3CP%3E%E3%82%88%E3%82%8D%E3%81%97%E3%81%8F%E3%81%8A%E9%A1%98%E3%81%84%E3%81%84%E3%81%9F%E3%81%97%E3%81%BE%E3%81%99%E3%80%82%3C%2FP%3E%0A%3CP%3E%E3%83%AB%E3%83%BC%E3%82%AB%E3%82%B9%3C%2FP%3E%3C%2FLINGO-BODY%3E%3CLINGO-SUB%20id%3D%22lingo-sub-2191342%22%20slang%3D%22en-US%22%20mode%3D%22CREATE%22%20translate%3D%22no%22%3ERe%3A%20HSE%20Firmware%20Update%20from%20RAM%3C%2FLINGO-SUB%3E%3CLINGO-BODY%20id%3D%22lingo-body-2191342%22%20slang%3D%22en-US%22%20mode%3D%22CREATE%22%3E%3CP%3E%E3%81%93%E3%82%93%E3%81%AB%E3%81%A1%E3%81%AF%3CA%20href%3D%22https%3A%2F%2Fcommunity.nxp.com%2Ft5%2Fuser%2Fviewprofilepage%2Fuser-id%2F37795%22%20target%3D%22_blank%22%3E%40lukaszadrapa%E3%81%95%E3%82%93%3C%2FA%3E%E3%80%81%3C%2FP%3E%3CP%3EHSE%20%E3%81%AB%E6%96%B0%E3%81%97%E3%81%84%E3%83%95%E3%82%A1%E3%83%BC%E3%83%A0%E3%82%A6%E3%82%A7%E3%82%A2%E3%81%AE%E3%82%A4%E3%83%B3%E3%82%B9%E3%83%88%E3%83%BC%E3%83%AB%E3%82%92%E8%A6%81%E6%B1%82%E3%81%97%E3%80%81%E3%83%91%E3%83%83%E3%82%B7%E3%83%96%20%E3%83%96%E3%83%AD%E3%83%83%E3%82%AF%E3%82%92%E6%AD%A3%E5%B8%B8%E3%81%AB%E3%82%A2%E3%82%AF%E3%83%86%E3%82%A3%E3%83%96%E5%8C%96%E3%81%99%E3%82%8B%E3%82%88%E3%81%86%E3%81%AB%20HSE%20%E3%81%AB%E8%A6%81%E6%B1%82%E3%81%97%E3%81%9F%E5%BE%8C%E3%80%81%E3%83%8F%E3%83%BC%E3%83%89%20%E3%83%AA%E3%82%BB%E3%83%83%E3%83%88%E3%82%92%E7%99%BA%E8%A1%8C%E3%81%99%E3%82%8B%E5%BF%85%E8%A6%81%E3%81%8C%E3%81%82%E3%82%8A%E3%81%BE%E3%81%99%E3%80%82%3C%2FP%3E%3CP%3E%E3%83%8F%E3%83%BC%E3%83%89%E3%83%AA%E3%82%BB%E3%83%83%E3%83%88%E5%BE%8C%E3%80%81HSE%20%E3%81%AF%201%20%E7%A7%92%E6%88%BB%E3%82%8A%E3%81%BE%E3%81%99%E3%80%82%E3%81%93%E3%82%8C%E3%81%AF%E5%B8%B8%E3%81%AB%E7%99%BA%E7%94%9F%E3%81%99%E3%82%8B%E3%81%AE%E3%81%A7%E3%81%97%E3%82%87%E3%81%86%E3%81%8B%E3%80%81%E3%81%9D%E3%82%8C%E3%81%A8%E3%82%82%E6%96%B0%E3%81%97%E3%81%84%20HSE%20Fimeware%20%E3%81%8C%E3%82%A4%E3%83%B3%E3%82%B9%E3%83%88%E3%83%BC%E3%83%AB%E3%81%95%E3%82%8C%E3%81%9F%E3%81%A8%E3%81%8D%E3%81%AE%201%20%E5%9B%9E%E3%81%A0%E3%81%91%E3%81%A7%E3%81%97%E3%82%87%E3%81%86%E3%81%8B%3F%3C%2FP%3E%3CP%3E%3CSPAN%20class%3D%22lia-inline-image-display-wrapper%20lia-image-align-inline%22%20image-alt%3D%22HaiHoangSoftware_0-1761208479314.png%22%20style%3D%22width%3A%20400px%3B%22%3E%3Cspan%20class%3D%22lia-inline-image-display-wrapper%22%20image-alt%3D%22HaiHoangSoftware_0-1761208479314.png%22%20style%3D%22width%3A%20400px%3B%22%3E%3Cimg%20src%3D%22https%3A%2F%2Fcommunity.nxp.com%2Ft5%2Fimage%2Fserverpage%2Fimage-id%2F362280i6047E21AA3DDD66E%2Fimage-size%2Fmedium%3Fv%3Dv2%26amp%3Bpx%3D400%22%20role%3D%22button%22%20title%3D%22HaiHoangSoftware_0-1761208479314.png%22%20alt%3D%22HaiHoangSoftware_0-1761208479314.png%22%20%2F%3E%3C%2Fspan%3E%3C%2FSPAN%3E%3C%2FP%3E%3CP%3E%E3%82%88%E3%82%8D%E3%81%97%E3%81%8F%E3%81%8A%E9%A1%98%E3%81%84%E3%81%84%E3%81%9F%E3%81%97%E3%81%BE%E3%81%99%E3%80%82%3C%2FP%3E%3CP%3E%E3%83%8F%E3%82%A4%E3%83%BB%E3%82%B0%E3%82%A8%E3%83%B3%E3%83%BB%E3%83%9B%E3%82%A2%E3%83%B3%3C%2FP%3E%3CBR%20%2F%3E%3C%2FLINGO-BODY%3E%3CLINGO-SUB%20id%3D%22lingo-sub-2191180%22%20slang%3D%22en-US%22%20mode%3D%22CREATE%22%20translate%3D%22no%22%3ERe%3A%20HSE%20Firmware%20Update%20from%20RAM%3C%2FLINGO-SUB%3E%3CLINGO-BODY%20id%3D%22lingo-body-2191180%22%20slang%3D%22en-US%22%20mode%3D%22CREATE%22%3E%3CP%3E%E3%81%AF%E3%81%84%E3%80%81%E3%83%95%E3%82%A1%E3%83%BC%E3%83%A0%E3%82%A6%E3%82%A7%E3%82%A2%E3%81%AF%E3%81%99%E3%81%B9%E3%81%A6%E3%81%AE%E3%83%A9%E3%82%A4%E3%83%95%E3%82%B5%E3%82%A4%E3%82%AF%E3%83%AB%E3%81%A7%E6%9B%B4%E6%96%B0CAN%E3%80%82%3C%2FP%3E%0A%3CP%3E%E3%82%88%E3%82%8D%E3%81%97%E3%81%8F%E3%81%8A%E9%A1%98%E3%81%84%E3%81%84%E3%81%9F%E3%81%97%E3%81%BE%E3%81%99%E3%80%82%3C%2FP%3E%0A%3CP%3E%E3%83%AB%E3%83%BC%E3%82%AB%E3%82%B9%3C%2FP%3E%3C%2FLINGO-BODY%3E%3CLINGO-SUB%20id%3D%22lingo-sub-2190360%22%20slang%3D%22en-US%22%20mode%3D%22CREATE%22%20translate%3D%22no%22%3ERe%3A%20HSE%20Firmware%20Update%20from%20RAM%3C%2FLINGO-SUB%3E%3CLINGO-BODY%20id%3D%22lingo-body-2190360%22%20slang%3D%22en-US%22%20mode%3D%22CREATE%22%3E%3CP%3E%E3%81%93%E3%82%93%E3%81%AB%E3%81%A1%E3%81%AF%3CA%20href%3D%22https%3A%2F%2Fcommunity.nxp.com%2Ft5%2Fuser%2Fviewprofilepage%2Fuser-id%2F37795%22%20target%3D%22_blank%22%3E%40lukaszadrapa%E3%81%95%E3%82%93%3C%2FA%3E%E3%80%81%3C%2FP%3E%3CP%3E%E3%81%94%E7%A2%BA%E8%AA%8D%E3%81%84%E3%81%9F%E3%81%A0%E3%81%8D%E3%81%82%E3%82%8A%E3%81%8C%E3%81%A8%E3%81%86%E3%81%94%E3%81%96%E3%81%84%E3%81%BE%E3%81%99%E3%80%82%3C%2FP%3E%3CP%3ELifeCycle%20IN_FIELD%20%E3%81%A7%20HSE%20F%2Fw%20%E3%82%92%E6%9B%B4%E6%96%B0%E3%81%99%E3%82%8B%E3%81%93%E3%81%A8%E3%81%AF%E5%8F%AF%E8%83%BD%E3%81%A7%E3%81%99%E3%81%8B%3F%3C%2FP%3E%3CP%3E%E3%82%88%E3%82%8D%E3%81%97%E3%81%8F%E3%81%8A%E9%A1%98%E3%81%84%E3%81%84%E3%81%9F%E3%81%97%E3%81%BE%E3%81%99%E3%80%82%3C%2FP%3E%3CP%3E%E3%83%8F%E3%82%A4%E3%83%BB%E3%82%B0%E3%82%A8%E3%83%B3%E3%83%BB%E3%83%9B%E3%82%A2%E3%83%B3%E3%80%82%3C%2FP%3E%3C%2FLINGO-BODY%3E%3CLINGO-SUB%20id%3D%22lingo-sub-2189131%22%20slang%3D%22en-US%22%20mode%3D%22CREATE%22%20translate%3D%22no%22%3ERe%3A%20HSE%20Firmware%20Update%20from%20RAM%3C%2FLINGO-SUB%3E%3CLINGO-BODY%20id%3D%22lingo-body-2189131%22%20slang%3D%22en-US%22%20mode%3D%22CREATE%22%3E%3CP%3E%E3%81%93%E3%82%93%E3%81%AB%E3%81%A1%E3%81%AF%3CA%20href%3D%22https%3A%2F%2Fcommunity.nxp.com%2Ft5%2Fuser%2Fviewprofilepage%2Fuser-id%2F247218%22%20target%3D%22_blank%22%3E%40HaiHoangSoftware%3C%2FA%3E%3C%2FP%3E%0A%3CP%3E%E3%81%AF%E3%81%84%E3%80%81%E6%9A%97%E5%8F%B7%E5%8C%96%E3%81%95%E3%82%8C%E3%81%9F%E7%94%BB%E5%83%8F%E3%81%AF%20RAM%20%E3%83%A1%E3%83%A2%E3%83%AA%E3%81%AB%E4%BF%9D%E5%AD%98CAN%E3%81%BE%E3%81%99%E3%80%82%E5%94%AF%E4%B8%80%E3%81%AE%E6%9D%A1%E4%BB%B6%E3%81%AF%E3%80%81HSE%20%E3%81%8C%E3%81%9D%E3%81%AE%E3%83%A1%E3%83%A2%E3%83%AA%E4%BD%8D%E7%BD%AE%E3%81%AB%E3%82%A2%E3%82%AF%E3%82%BB%E3%82%B9%E3%81%A7%E3%81%8D%E3%82%8B%E5%BF%85%E8%A6%81%E3%81%8C%E3%81%82%E3%82%8B%E3%81%93%E3%81%A8%E3%81%A7%E3%81%99%E3%80%82%E3%81%A4%E3%81%BE%E3%82%8A%E3%80%81XRDC%20%E3%81%AF%20HSE%20%E3%81%8C%E3%81%9D%E3%81%AE%E3%83%A1%E3%83%A2%E3%83%AA%E3%81%AB%E3%82%A2%E3%82%AF%E3%82%BB%E3%82%B9%E3%81%A7%E3%81%8D%E3%82%8B%E3%82%88%E3%81%86%E3%81%AB%E6%A7%8B%E6%88%90%E3%81%95%E3%82%8C%E3%81%A6%E3%81%84%E3%82%8B%E5%BF%85%E8%A6%81%E3%81%8C%E3%81%82%E3%82%8A%E3%81%BE%E3%81%99%E3%80%82%3C%2FP%3E%0A%3CP%3E%E3%81%95%E3%82%89%E3%81%AB%E3%80%81%E3%82%B5%E3%83%BC%E3%83%93%E3%82%B9%20HSE_SRV_ID_FIRMWARE_UPDATE%20%E3%81%AF%E3%82%B9%E3%83%88%E3%83%AA%E3%83%BC%E3%83%9F%E3%83%B3%E3%82%B0%20%E3%83%A2%E3%83%BC%E3%83%89%E3%82%92%E4%BD%BF%E7%94%A8%E3%81%99%E3%82%8B%E3%82%88%E3%81%86%E3%81%AB%E6%A7%8B%E6%88%90%E3%81%99%E3%82%8BCAN%E3%80%81%E3%83%A1%E3%83%A2%E3%83%AA%E3%81%8C%E4%B8%8D%E8%B6%B3%E3%81%97%E3%81%A6%E3%81%84%E3%82%8B%E5%A0%B4%E5%90%88%E3%81%AB%E5%BD%B9%E7%AB%8B%E3%81%A1%E3%81%BE%E3%81%99%E3%80%82%3C%2FP%3E%0A%3CP%3E%E3%82%88%E3%82%8D%E3%81%97%E3%81%8F%E3%81%8A%E9%A1%98%E3%81%84%E3%81%84%E3%81%9F%E3%81%97%E3%81%BE%E3%81%99%E3%80%82%3C%2FP%3E%0A%3CP%3E%E3%83%AB%E3%83%BC%E3%82%AB%E3%82%B9%3C%2FP%3E%3C%2FLINGO-BODY%3E