when I disable EcucPostBuildVariants in EB tresos, many errors occur

キャンセル
次の結果を表示 
表示  限定  | 次の代わりに検索 
もしかして: 

when I disable EcucPostBuildVariants in EB tresos, many errors occur

2,143件の閲覧回数
lihua
Contributor I

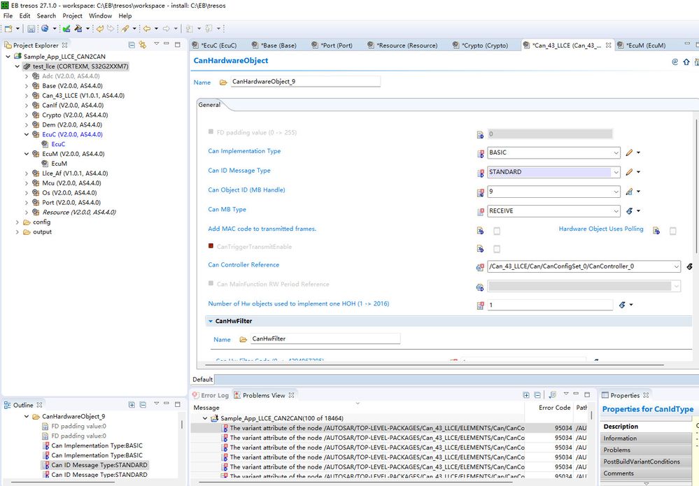
when i disable the EcucPostBuildVariants under module EcuC in EB tresos 27, many errors occur. the error is “The variant attribute of the node /AUTOSAR/TOP-LEVEL-PACKAGES/Can_43_LLCE/ELEMENTS/Can/CanConfigSet/CanHardwareObject/CanHardwareObject_9/CanIdType refers to selectable criterions, but no selectable is currently active.“ what should i do to solve these problems?

the mcal I used was S32G2XX_LLCE_GATEWAY_1.0.1_HF1_D2106

 

errorcode95034.jpgerrorcode95034_2.jpg

0 件の賞賛
返信
3 返答(返信)

2,092件の閲覧回数
Bio_TICFSL
NXP TechSupport
NXP TechSupport

Hello lihua,

You may want to install the S32G_LLCE_GATEWAY_1.0.2_HF2_D2109 since the version you are using has a lot of malfunctions like this.You can download it from:

https://www.nxp.com/app-autopackagemgr/software-package-manager:AUTO-SW-PACKAGE-MANAGER#

 

Regards

0 件の賞賛
返信

2,068件の閲覧回数
lihua
Contributor I

I have tried S32G_LLCE_GATEWAY_1.0.4_D2204, the same errors occured

80件の閲覧回数
wei_zhoucq
Contributor II
我也遇到了这个类似的问题,将其余项目的XDM文件复制到另外一个项目就会出错,请问你解决了吗?
0 件の賞賛
返信