Hi,
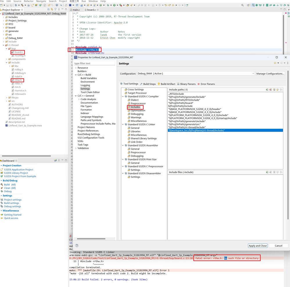
I am using the S32G3 development board to port rtos, there is a problem with the compilation, see the picture below, how do I choose the Libraries support, and if I want to solve the problem of "cannot read spec file 'nano.specs'",I What should I do? S32G-VNP-RDB3 