Hello Joao,
I consulted your question with application engineer and it seems, it is not possible to move SDK folder by default, but we found one workaround, which can particularly work.
First, it is necessary to change project from linked mode to standalone mode, please see the tutorial below:
https://community.nxp.com/docs/DOC-342838
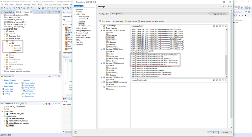
After this step, you can move SDK folder into any folder you want, but you must set correct path in project settings.

But as soon as you add any component into your project, new SDK folder will be created in project. So, after every SDK code generation, you must manually move content of newly created SDK folder into the original SDK folder moved into different position.

Regards,
Martin