Thank you for your help! But i can't find the flexcan_mpc5748g project,wihle there is a flexcan_recive project and a flexcan_transmit project,are they helpful?

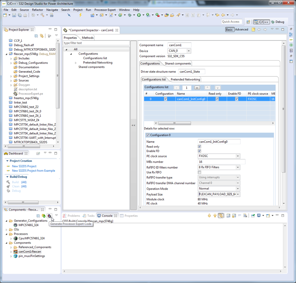
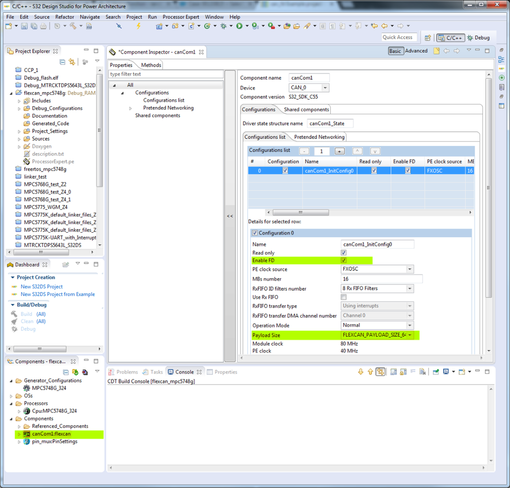
And i couldn't find the configuration window to enable FD and select Payload size to requested value.

if i have wrote code to enable FD and select Payload size in the project,i still need to find the configuration window to enable FD and select Payload size to requested value?