S32 migration from 1.0 to 1.2

cancel
Showing results for 
Show  only  | Search instead for 
Did you mean: 

S32 migration from 1.0 to 1.2

Jump to solution
2,661 Views
chosp
Contributor III

Hello

I am migrating my S32 for Power version 1.0 to version 1.2. The migration went seamlessly, except for the fact that the program which I am working on, would not work properly anymore.

I found a Release Note in http://www.nxp.com/docs/en/release-note/S32DS-POWER-v1-2-RN.pdf where some mandatory migration steps are shown. 

I had no problems adding  the sections to the linker, but I am having problems with the section "3.3 e200z4 decorated storage instructions":

3.3 e200z4 decorated storage instructions

Since from binutils 2.28 mainline these instructions are also supported. But assembler doesn’t accept them with -mvle option. To enable these instructions user need to use -me200z4 option which was intoduced in 2.28. Objdump also has -Me200z4 switch to show mnemonics for these instructions.

I have tried to add the -me200z4 option everywhere in the project settings, but the keyword keeps unrecognized:

powerpc-eabivle-gcc.exe: error: unrecognized command line option '-me200z4'

Could you explain me where should this be added? Will not adding this keyword compromise my application?

My IDE is:

S32 Design Studio for Power Architecture

Version: 1.2
Build id: 170613

Thank you

Labels (2)
Tags (1)
0 Kudos
Reply
1 Solution
2,503 Views
alexanderfedoto
NXP Employee
NXP Employee

By calling "powerpc-eabivle-gcc.exe" you invoke GCC driver. Driver will pass automatically -me200z4 to assembler when "-mcpu=e200z4" is used:

powerpc-eabivle-gcc.exe -mcpu=e200z4 test.s

Otherwise if you want invoke AS directly:

powerpc-eabivle-as.exe -me200z4 test.s

View solution in original post

0 Kudos
Reply
4 Replies
2,504 Views
alexanderfedoto
NXP Employee
NXP Employee

By calling "powerpc-eabivle-gcc.exe" you invoke GCC driver. Driver will pass automatically -me200z4 to assembler when "-mcpu=e200z4" is used:

powerpc-eabivle-gcc.exe -mcpu=e200z4 test.s

Otherwise if you want invoke AS directly:

powerpc-eabivle-as.exe -me200z4 test.s

0 Kudos
Reply
2,503 Views
chosp
Contributor III

Ok, so that's it, as -mpcu=e200z4 is indeed used in gcc.

Nevertheless, the Release Notes should state this more clearly, in my opinion.

Thank you, and answer marked.

0 Kudos
Reply
2,503 Views
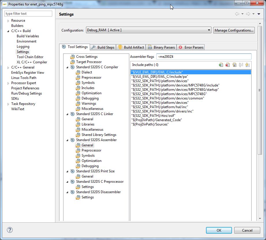
jiri_kral
NXP Employee
NXP Employee

Hello, 

I have no chance test it on real project - but I understand the info from PDF file that flag -me200z4 is for assembler (powerpc-eabivle-as.exe). You should add it only into assembly section:

pastedImage_1.png

Jiri 

0 Kudos
Reply
2,503 Views
chosp
Contributor III

Hello Jiri

That doesn't work in my S32 version (mentioned in the OP).

Thank you

0 Kudos
Reply