I met problem when I debug project using PE

cancel
Showing results for 
Show  only  | Search instead for 
Did you mean: 

I met problem when I debug project using PE

2,909 Views
hnxiaojuzi
Contributor II

I debug the project in S32DS using P&E,but it met problem .The program is example in SDK.

2.png

as shown in picture,it stagnate in this step,and it met error as shown below

1.png

I wanna know whether I debug the A53 and APEX can only use Lauterbach.

Thanks all.

4 Replies

2,767 Views
mikedoidge
NXP Employee
NXP Employee

Hello,

P&E Multilink only supports the M4 and A53 cores on the S32V234. To debug the APEX2 or ISP, you will need Lauterbach.

Hope that helps,

Mike

0 Kudos
Reply

2,767 Views
hnxiaojuzi
Contributor II

Hello,

      Thank you Mike,In my project ,I just debug A53 cores, but it doesn't work ,I need a further help.

     Thanks.

0 Kudos
Reply

2,767 Views
jiri_kral
NXP Employee
NXP Employee

Hi, 

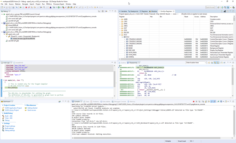
Please make sure that you don't have Linux running on your EVB (remove SD card or disable boot from eMMC). Also be sure that you are using debug launch group:

pastedImage_1.png

I tested the example and for me is running correctly with PE Micro Multilink FX (with limitations as mentioned by Mike):

pastedImage_2.png

Jiri

2,767 Views
hnxiaojuzi
Contributor II

Hi,

      Thank you Jiri , I have solve the problem, I used to debug project with P&E universal,and I tried FX ,it debug successful.

      Thank you very much.

0 Kudos
Reply