SPI for S12ZVC

キャンセル
次の結果を表示 
表示  限定  | 次の代わりに検索 
もしかして: 
3,033件の閲覧回数
aaronlee
Contributor V

Hi,

I am new user using S12ZVCA. I already make a board(refer DEVKIT-S12ZVC). And it work fine.

I  am excised GPIO(DEVKIT-S12ZVC_LAB1GPIO.zip) and it work fine.

But, I have issue on SPI(DEVKIT-S12ZVC_LAB5SPI.zip). I don't know how to use Processor Expert.

My 1st project need using ADC(HVI) to measure 0~10V. And transmit data using SPI. And control some GPIO.

Do you have other SPI example without Processor Expert? What is best way for my 1st project?

Best Regards,

Aaron

ラベル(1)
タグ(3)
1 解決策
2,527件の閲覧回数
danielmartynek
NXP TechSupport
NXP TechSupport

Hi Aaron,

I have tested the SPI on a simple example code and the behavior you describe is correct.

I have the same results and I can read the data on pins.  

The SPI0DRL register is not a regular register.

When you write to it, you write to TX register and it is immediately transmitted to shift register.

The 0x00FF is probably a mask, it means you have configured 8-bit transfer width.

In case SPI0CR2_XFRW == 1 (16-bit transfer width), the mask is then 0xFFFF.

Regards,

Daniel

元の投稿で解決策を見る

6 返答(返信)
2,526件の閲覧回数
danielmartynek
NXP TechSupport
NXP TechSupport

Hi Aaron,

We don’t have SPI example for S12ZVC yet, but S12XEP has the same S12SPIV5 module, so you can refer to the attached example. You have to reroute the SPI you are going to use to a Port (MODDR).

ProfessorExpertHelp.pdf is in the root folder of CodeWarrior, if you need help with that.

Regarding ADC(HVI), an external resistor R_EXT_HVI (10k) must be connected to the HVI (see Figure 2-35). Disable digital input (DIENL) and enable ADC connection (PTAENL), select divider (PIRL) with ratio 2 or 6 (see Table G-1), so that your input voltage will be in range of Vssa; Vrh.  And set up ADC to measure internal channels 5/6.

Regards,

Daniel

0 件の賞賛
返信
2,526件の閲覧回数
aaronlee
Contributor V

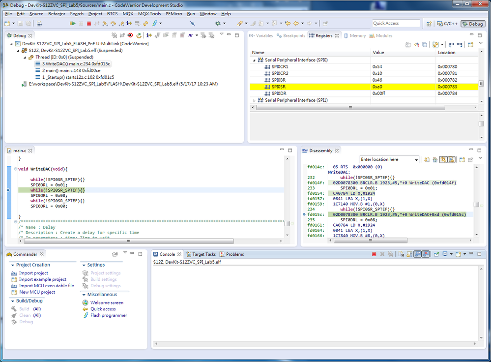
I can not write new value to SPI0DR. The register of SPI0DR is always 0x00ff. Why?

SPI0DR can not write.png

0 件の賞賛
返信
2,526件の閲覧回数
danielmartynek
NXP TechSupport
NXP TechSupport

Hi,

I have noticed that SPIF (SPI0SR) flag is set, it means received data has been transferred into SPI0DR. Therefore, try clearing that flag, please refer to Table 15-8.

Regards,

Daniel

0 件の賞賛
返信
2,526件の閲覧回数
aaronlee
Contributor V

Hi,

The SPIF (SPI0SR) flag is clear before write 0x01 into SPI0DR.

SPI0DR can not write_before.png

execute next step, the SPI0SR change to 0xa0.

It mean the SPIF (SPI0SR) flag is set after write 0x01 into SPI0DR.

but I can not see the SPI0DR=0x01. Why?

SPI0DR can not write_after.png 

0 件の賞賛
返信
2,528件の閲覧回数
danielmartynek
NXP TechSupport
NXP TechSupport

Hi Aaron,

I have tested the SPI on a simple example code and the behavior you describe is correct.

I have the same results and I can read the data on pins.  

The SPI0DRL register is not a regular register.

When you write to it, you write to TX register and it is immediately transmitted to shift register.

The 0x00FF is probably a mask, it means you have configured 8-bit transfer width.

In case SPI0CR2_XFRW == 1 (16-bit transfer width), the mask is then 0xFFFF.

Regards,

Daniel

2,526件の閲覧回数
aaronlee
Contributor V

Hi, Daniel,

Now it can working. Thank you.

I record something in SPI example code for DEVKIT-S12ZVC

Best Regard,

Aaron

0 件の賞賛
返信