Hi
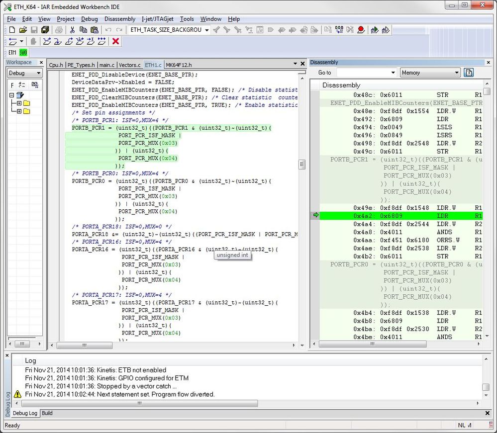
When running init method of ethernet LDD, a hard fault occurs due to missing clock gating of a port.
This can be reproduced easily and a test program is attached.
Processor Expert Driver Suite 10.4.1 was used together with IAR 7.30.1.
Regards
/Peter
/* THIS WILL FAIL IN ETH1 LINE 231 DUE TO PORT CLOCK NOT SET */
/* The following two lines fixes it if uncommented */
// /* SIM_SCGC5: PORTB=1 */
// SIM_SCGC5 |= SIM_SCGC5_PORTB_MASK;
device = ETH1_Init(NULL);






Original Attachment has been moved to: ETH_K64.zip