EE split with Processor Expert

cancel
Showing results for 
Show  only  | Search instead for 
Did you mean: 

EE split with Processor Expert

3,397 Views
wolfgangdietz
Contributor I

Hi everybody @ freescale community,

we are using the MK20FX512 together with Processor Expert for several Projects.

When we tried to configure FlexNVM as E-Flash we missed the EEE split configuration possibility of the CPU component in PE according to AN4282 . Do we have to dive into the C90TFS/FTFx additionally to use the complete EEPROM functionality or did we overlook/misunderstood anything.

Thanks to all having a better overview!

Wolfgang

0 Kudos
Reply
3 Replies

3,164 Views
marek_neuzil
NXP Employee
NXP Employee

Hello Wolfgang,
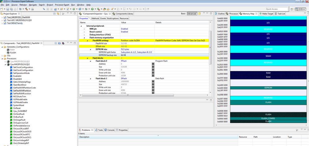
The FlexNVM is supported in CPU by properties that are available in Internal peripherals - Flash memory organization - FlexNVM settings. You can select size of the enhanced EEPROM and the size of backup (part of the FLASH memory that is used by EEE state machine). There is also provided the Partition code (for using by a debugger tools). You can also see these changes in the Memory Map window. The CPU contains method SetFlexNVMPartition that can be used for creating of the EEPROM partitioning (FlexRAM address space and FlexNVM part that is used by EEE state machine; it is described in the application notes AN4282 you already mentioned). See details in the CPU components help.
Please note that PEx Driver Suite 10.4.1 has been used. Previous versions of PEx Driver Suite may not contains this features.

Best Regards,
Marek Neuzil

FlexNVM_support_in_PEx.png

0 Kudos
Reply

3,164 Views
wolfgangdietz
Contributor I

Hello Marek,

that is just to inform you that the problem could be solved by a new installation of 10.4.1 after removing all previous installations including 10.2., 10.3.

When loading an existing project, the system directory path in the preferences still pointed to the 10.3 path, which now wasn´t available anymore (-> error message).

Due the wrong path entry we could use the “old” 10.4.1 installation without having problems but also without having access to the 10.4.1 extensions.

Conclusion: Checking preferences when switching a project to a new version can save much time ;-).

Once again thanks for your hints which showed me how the configuration should really look like and led me to the causes.

Best regards

Wolfgang

Von: Marek Neuzil

Gesendet: Mittwoch, 20. August 2014 06:59

An: Wolfgang Dietz

Betreff: Re: - EE split with Processor Expert

<https://community.freescale.com/>

EE split with Processor Expert

reply from Marek Neuzil<https://community.freescale.com/people/marek_neuzil?et=watches.email.thread> in Processor Expert Software - View the full discussion<https://community.freescale.com/message/428549?et=watches.email.thread#428549>

0 Kudos
Reply

3,164 Views
wolfgangdietz
Contributor I

Hello Marek,

thank you very much for your response.

Sometimes even useful tools are a mystery! What you proposed is what we did before, but unfortunately we are not able to set the split factor. Our NVM selection looks different, though we are also using PE Suite 10.4.1 and tried it with another installation/ another PC as well. We are only able to set the EEE data size, nothing more (see PNG enclosed). Did we overlook something, are there more properties to be set before?

We will try it with a third/fresh installation, but we welcome every idea from your side very much.

Best regards

Wolfgang

Von: Marek Neuzil

Gesendet: Mittwoch, 20. August 2014 06:59

An: Wolfgang Dietz

Betreff: Re: - EE split with Processor Expert

<https://community.freescale.com/>

EE split with Processor Expert

reply from Marek Neuzil<https://community.freescale.com/people/marek_neuzil?et=watches.email.thread> in Processor Expert Software - View the full discussion<https://community.freescale.com/message/428549?et=watches.email.thread#428549>

0 Kudos
Reply