ADC

cancel
Showing results for 
Show  only  | Search instead for 
Did you mean: 

ADC

990 Views
intern_praveena
Contributor II

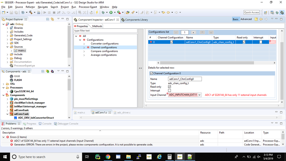
how to solve this below issue??.I am using S32k144 EVB board.Screenshot (106).png

0 Kudos
Reply
1 Reply

896 Views
martin_kovar
NXP Employee
NXP Employee

Hello,

it looks like you do not use latest SDK (RTM 3.0.0).

I tested with SDK RTM 3.0.0 and I am able to set ADC_INPUTCHAN_EXT11 for ADC1 with 64pin LQFP package, please see the figure below:

pastedImage_1.png

Regards,

Martin