Hi yujiangwu,
Anyone figured this out? Please Help.Right now, I just want to change the name of the initialize function and step function
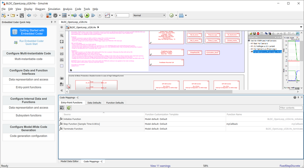
Things are changing in Simulink over time. Now there is an easy way to customize your code generation option.
In this particular case please use "Code Mapping Editor"

For more information please refer to: Override Default C Step Function Interface- MATLAB & Simulink Example
By the way, what should I do if I think this question has not been answered but it is marked as "answered"
I think the system marks the threads automatically as answered after some time if it sees some replies. Anyhow - i think you have handle it correctly - by replying to the thread.
Another alternative would be to open a new issue in case you do not get any feedback. The system is generating a lot of notifications and some of them might be overseen in that pile.
Thank you! and i hope this will solve your issue.
Best regards,
Daniel