modifying bsp fails

cancel
Showing results for 
Show  only  | Search instead for 
Did you mean: 

modifying bsp fails

1,710 Views
niklasroth
Contributor III

Hi,

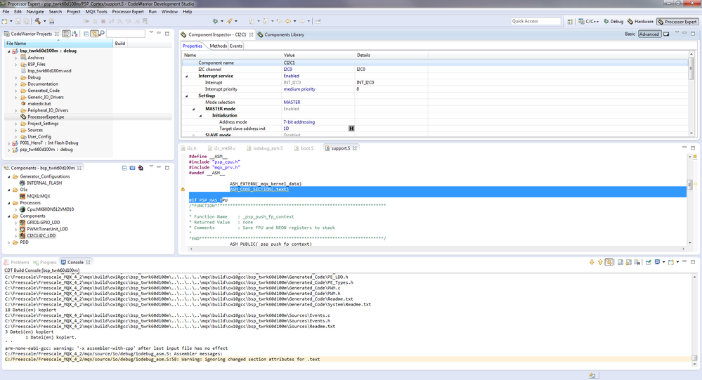
I set up a new MQX project and drag and droped the bsp and psp for my tower into the worksapce.

(C:\Freescale\Freescale_MQX_4_2\mqx\build\cw10gcc\...\..._twrk60d100m.wsd)

Because I want to connect to the onboard accelerometer, I used the processor expert to add the library for the i2c interface. After generating the codes and recompiling the bsp the following error occurres:

C:/Freescale/Freescale_MQX_4_2/mqx/source/io/debug/iodebug_asm.S:58: Warning: ignoring changed section attributes for .text

And I have no idea how to handle this!!?? Has anyone else an idea?

bsp_problem1.png

Tags (4)
1 Reply

1,522 Views
soledad
NXP Employee
NXP Employee

Hello Niklas Roth,

In order to use i2c you have two options.

1. Use the mqx I2C I/O Driver: This driver supports the I2C interface in both master and slave mode. If enabled in user configuration, the I2C driver is

installed during the BSP startup code as the "i2cx" in polled mode and as the "ii2cx" in interrupt mode where "x" stands for a

specified I2C channel number). Example applications are provided in the MQX RTOS source tree for both master and slave

mode.

2. Using Processor expert: You need to create a new driver using PE, in order to do that,  please check the below document  (section USING PROCESSOR EXPERT IN ORDER TO CREATE A DRIVER)  This doc is for PWM but the process is similar for other modules.

How to generate PWM signal using MQX

I hope this helps,


Have a great day,
Sol

-----------------------------------------------------------------------------------------------------------------------
Note: If this post answers your question, please click the Correct Answer button. Thank you!
-----------------------------------------------------------------------------------------------------------------------