Hi Kelly,
Not sure if this does the trick for you but I think it does.
I used the following MQX application example as my starting point.
C:\Freescale\Freescale_MQX_4_1_1_GA\mqx\examples\test
I did this on the TWR-K60F120 tower hardware.
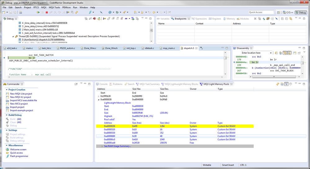
Attached is modified linker script. It shortened the default heap size and creates/left space for defining other lwmem pools (my example has them size 0x200). You could define this memory anywhere as far as I can tell.
Attached it my test.c that created 4 additional lwmem pool that can be seem in the "MQX Light Memory Pools" TAD tab.

Regards,
David