In KDS we can see active task call stack if we pause the MCU just like below picture: below pitcure show current acitve task is "main" task current MCU PC is at _io_serial_polled_read() at serl_pol.c 366 0x53132.
But if I want to see other blocked task call stack like "KHCI Task" in below picture, I can't find the correct way to do this.

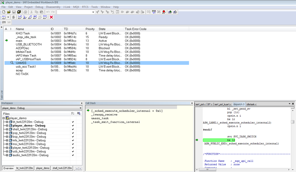
While in IAR, I can easily check every task call stack whether it is actived or not .
Below picture show in IAR check active task call stack. "main" task Below picture show in IAR check none active task call stack "UMASS" stack

BlackNight
So for KDS, could we check every task call stack while not only active one just like in IAR ?
Thanks!