Hi, I've spotted a strange problem with the MQX4.1 web server. After a few hours of working it becomes unresponsive and I can't log into.
It's very random behavior and sometimes server dies after few days, sometimes more frequent.
Restarting the HTTPSRV by using HTTSRV_release() and HTTPSRV_init() is not solving the problem.
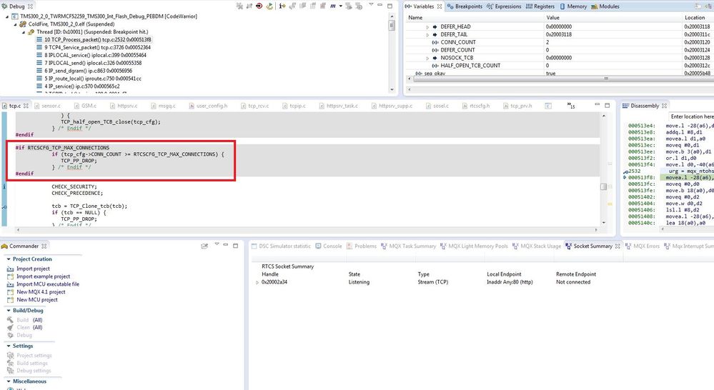
I've noticed that every incoming TCP packet has been dropped because the CONN_COUNT>=RTCSCFG_TCP_MAX_CONNECTIONS.

Because of the memory usage the RTCSCFG_TCP_MAX_CONNECTIONS = 2 in my case.
I don't understand why the CONN_COUNT =2. It looks like the RTCS is not releasing the connections properly.
After some tests I can say that the crash happens whenever two clients trying to connect to the server at the same time.
There are few similar problems posted by forum's members but non of the proposed solutions works in this case.
(My setup: MQX4.1, BSP: twrmcf52259).
Any help will be highly appreciated
Regards,
Message was edited by: Tomasz Kulinski