Hello, we are building the MQX RTOS project using the TWR - K60D100M on CodeWarrior v10.6.4 and FreesacleMQX on Windows 7, we are not able to Build Library file for the the board, its PSP for the K60D100M. Go through the following images for more details.

Firstly, we tried to import and build the BSP, PSP, Shell file in to the work space, was able to build the following file into the Library folder as shown below.(PSP folder was not visible)

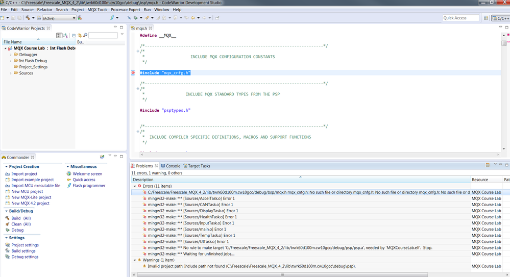
When we started programming with the new project, following errors where observed. Please go through the images and do the needful to resolve this errors.

Regards
Abhishek