Restart Button enable

cancel
Showing results for 
Show  only  | Search instead for 
Did you mean: 

Restart Button enable

Jump to solution
41,528 Views
claudiobrunelli
Contributor II

In the debug perspective I can't use the restart button, due to fact it's not enabled.

But in the customized perspective it's still enabled. There is something different to set ?

1 Solution
40,311 Views
Toe
Contributor IV

I had the same problem on a couple new projects.  I think the problem happens when the debug configuration is created.  I tried a few things and found if I remove this line from the .launch file the restart button becomes active:

<stringAttribute key="org.eclipse.cdt.launch.DEBUGGER_START_MODE" value="remote"/>

Give that a try, maybe it will help you as well.

View solution in original post

41 Replies
14,234 Views
joban
Contributor I

I have realized that this is a pretty old issue but I have just installed a MCUXpresso IDE v11.3.1 on a Ubuntu machine an the Restart button is disabled as described above.

Was there any solution that I missed?

0 Kudos
Reply
13,985 Views
myke_predko
Senior Contributor III

@joban 

The reset button seems to appear/disappear with different versions of MCUXpresso.  

It wasn't there with 11.3.1 but now it seems to be back with 11.4.0.  

This is a useful function that I wish was tested for consistently before a new version of MCUXpresso is released.  If it doesn't work when you debug you have to halt the debugging process and start over.  

0 Kudos
Reply
15,343 Views
hau-zensze
Contributor I

About the restart button problem, my approach is that

1. install the version 10.3.1_2233 first (just the version before 11.0.1), and than it will generate a work space associated this version.

2. install the last version of MCUXpressoIDE (11.1.1_3241). But now, using the old version work space which generated by step 1.

3. the restart button working, amazing!

0 Kudos
Reply
15,342 Views
claudiobrunelli
Contributor II

Hi Hau-Zen Sze.

I'm going to try in the next days your suggestion. I will answer on my results.

Thanks.

Claudio

0 Kudos
Reply
15,342 Views
claudiobrunelli
Contributor II

Hi Hau-Zen Sze.

I tried to do your method, about the restart button or I installed the old version (10.1.1), created a new workspace.

Installed the new mcux presso version (11.1.1 - 3241) but as soon as is launched it asks to update the workspace because the workspace was created with an old version.

If you don't update it doesn't work with that workspace. If you update nothing change about the restart button.

It doesn't work yet.

Claudio

0 Kudos
Reply
15,343 Views
arnogir
Senior Contributor II

Hello

I'm a new user of MCUXpresso, Before I used codewarrior and KDS.

I have the same issue about the restart button and O'm intersted to find a way to have this button enabled!

Thank

0 Kudos
Reply
15,343 Views
claudiobrunelli
Contributor II

Hi Arnaud.

Thanks for your feedback.

In the next days I'm going to re-write to the MCUxpresso support to understand if there are news or not yet.

MCU xpressso in my opinion it's a good tool but this situation is getting a little boring.

I keep you informed.

Have a good time.

Claudio

0 Kudos
Reply
15,343 Views
lpcxpresso_supp
NXP Employee
NXP Employee

So we are still unable to replicate. Our assumption is that something you have done in modifying your views / perspectives must have triggered the problem (though we don't yet understand what).

It might be helpful if you could create a completely new workspace, use the standard Develop perspective, and debug a standard project. Can you confirm if restart then works correctly?

And if you then import your actual project into that new workspace  (but delete the .launch files) - does restart then work correctly?

Regards,

MCUXpresso IDE Support

0 Kudos
Reply
15,343 Views
claudiobrunelli
Contributor II

Good morning team

I'm sorry but this test was already done. I took a new pc where never mcu xpresso was installed. And the button doesn't working yet.

It was a new project completely created by the wizard for the FRDMK27.

I don't know what happen to this button.

It would be better if it works but.....

Claudio

0 Kudos
Reply
15,343 Views
soledad
NXP Employee
NXP Employee

Hello Claudio,

Something that I see that sometimes happen, it is if you already have another IDE based on Eclipse, they took the configuration of the perspective from another IDE and provide the issue. 

0 Kudos
Reply
15,343 Views
claudiobrunelli
Contributor II

Hi Soledad

Thanks four your support. May be. Infact I tried on different pc but everyone had already installed a compiler such as kds & codewarrior.

In the next day I'm going to try on a still different machine. I keep you informed.

Have a nice weekend.

Claudio

0 Kudos
Reply
15,343 Views
lpcxpresso_supp
NXP Employee
NXP Employee

We cannnot reproduce any problems with the Restart button.

Please can you try selecting different levels within the Debug View, and see if this causes it to be reenabled. Please also confirm what host OS you are running, and what debug probe you are connected through, and to what target MCU.

Also, if you use the right click menu in the Debug View, do you see the Restart option in that menu being active?

pastedImage_1.png

Regards,

MCUXpresso IDE Support

0 Kudos
Reply
15,343 Views
claudiobrunelli
Contributor II

Hi

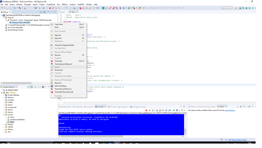
I tried more times to change debug level, but this is the result shown in the attached file.

My OS is Window 10 pro 10.0.17134, build 17134.

I'm using the Freedom Board KL27 based on MKL27Z64 and the debug port is the OpenSDA port.

Nothing more.

This problem happen both with my own project and a projects totally generated by the wizard.

Thank you for your assistance.

Claudio

RestartBmpButton.bmp

0 Kudos
Reply
15,343 Views
claudiobrunelli
Contributor II

Hi.

Did you do something for restart button ?

I have just installed the latest version of mcux presso  v11.1.0 [build3209] [2019-12-12] but this button doesn't work yet.

I tried this release on a different pc too, this time portable, but nothing.

Any news about it ?

Thanks.

Claudio

pastedImage_1.png

0 Kudos
Reply
15,343 Views
hau-zensze
Contributor I

Restart button is still not working at new version (11.1.0).

15,343 Views
claudiobrunelli
Contributor II

Hi Hau-Zen.

You are right. In the relese v11.0.1_2563 the restart button doesn't work yet.

I hope they can do something quickly because my firmware is growing up and is rather troublesome to reload everytime the firmware.

Thanks for your answer.

Claudio

0 Kudos
Reply
15,346 Views
claudiobrunelli
Contributor II

I have tried several times also on two different PC host but this button is always disabled.

I can see the button enable only when MCUXpresso starts up for the first time.
But as I launching the debug function it becomes grey and it's impossible to use it.
I don't know out to fix.

The only thing I can do, it's to reload every time the debugger but  test and debug time increase  a lot.

Thanks for other suggestion if you think I can do other.

Claudio

0 Kudos
Reply
15,346 Views
lpcxpresso_supp
NXP Employee
NXP Employee

Please confirm that you select the proper context in Debug view. Please attach a screenshot of the entire IDE when button is disabled.

Also, please attach the .log file from your workspace. Maybe we can get a clue of the failure.

Please also provide answers to the following questions:

 1. What IDE version are you using?

 2. What board/MCU are you using?

 3. Is the problem encountered with a new project created with the IDE?

 4. When using the Develop perspective, is the Restart button enabled?

Greetings,
MCUXpresso IDE Support

0 Kudos
Reply
15,346 Views
claudiobrunelli
Contributor II

Good morning and thanks.

1) IDE version is 11.0.1

2) Board is FRDMK27

3) Yes

4) No it's not enabled.

As_soon_as_load_debug.pngAt_StartUp.pngC_Perspective.pngDebugPerpspective.pngDevelopPerspective.pngInfo.png

0 Kudos
Reply
15,346 Views
claudiobrunelli
Contributor II

Hi,

Any news about the restart button ?

Thanks.

Claudio

0 Kudos
Reply