Hi,
I am using a custom board based on LS1043ARDB and I want to enable secure boot.
I have performed the following steps
- created keys using cst
- placed srk.pub and srk.pri keys in atf source folder
- created RCW bin with SB_EN and BOOT_HO as 1
- compiled secure uboot with ls1043ardb_tfa_SECURE_BOOT_defconfig
- generated signed pbl and fip image without optee using "make PLAT=ls1043ardb TRUSTED_BOARD_BOOT=1 CST_DIR=<cst dir path> RCW=ls1043ardb/rcw_1200_sdboot.bin
BL33=u-boot.bin pbl fip"
- got bl2_sd_sec.pbl and fip.bin in folder build/ls1043ardb/release/
- flashed pbl and uboot in eMMC using mmc write 0xa0000000 8 (size of bl2_sd_sec.pbl in hexadecimal) mmc write 0xa0000000 800 (size of fip.bin in hexadecimal)
- cpld reset sd (getting a blank screen here as all cores are on hold)
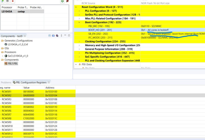
Read RCW from target device using JTAG, PFA snap

- opened ccs console and wrote SRKH in mirror registers

In the last, getting the core out of boot hold-off
ccs::write_mem 32 0x1ee00e4 4 0 0x00000001
But I am seeing a blank screen only and no output in the console.
I tried to write OTPMK fuse values on shadow registers after generating with ./gen_otpmk_drbg -b 2
However, no luck still seeing the same blank screen.
Could you please help what went wrong here?
Also wanted to understand role of OTPMK and how it impacts secure boot, as images are signed with srk private keys and public hashes flashed in mirror registers.