Hi Remco Poelstra,
Please check my following test result:

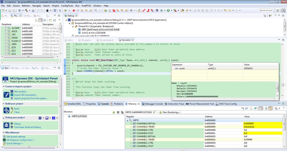
You can find my value register is large than24 bit, it is 32 bit register.
I don't know which MCUXpresso IDE version you are using?
I am using the newest MCUXpresso IDE v10.3.0.
So, please try the new IDE, if you still have problems, please give some screen shoot to demonstrate your issues.
Wish it helps you!
Any updated information, just let me know.
Have a great day,
Kerry
-----------------------------------------------------------------------------------------------------------------------
Note: If this post answers your question, please click the Correct Answer button. Thank you!
-----------------------------------------------------------------------------------------------------------------------