Hi Tarun Chaplot,
I got the root problem why the master can't receive the correct data from slave in 21MHZ.
It's still the clock problem, the logic analyzer tool sampling rate is not enough, the clock rate is measured wrong.
I check it with the oscilloscope again, the defined 21Mhz baud rate, actually , the output spi clock is 24Mhz.

As you know, the LPC54102, the maximum supported bit rate for SPI slave mode is 21Mbit/s.

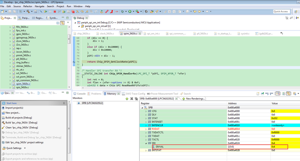
But the core clock is 96Mhz, if you debug the code, you will find the SPI divier register is 3, the divider is 4.

Divider 4 will cause the SPI clock rate to : 96M/4=24Mhz.
So, it already exceed the maximum supported bit rate for SPI slave mode.
Then the core is 96Mhz, and it is the source for SPI module, then the slave spi max bit rate is : 96MHz/5=19.2Mhz.
So, I configure code:
#define LPCMASTERCLOCKRATE 19000000
It will set the divider register to 4(divider is 4+1=5), the debug data is:

Then I check the clock rate in the oscilloscope, it is 19.2Mhz, just as defined.

The terminal data is:

You can find, if the master clock is in the range of the slave maximum clock, the transfer data is correct.
If you meet the similar problem in the DMA SPI mode, so, please check your clock configuration like me. use the oscilloscope to check the spi rate, whether it is correct.
I don't have the direct DMA SPI code now, I need time to create and debug it. But tomorrow, I will on my Chinese New Year vocation, maybe the DMA SPI project creation will be in Feb.
So, if you don't mind, you can use my code which send you before at first, just modify the spi_sm_int.c, line79:
#define LPCMASTERCLOCKRATE 19000000
Choose the communication clock to 19Mhz.
If you still want to get the 21Mhz, you need to configure the master SPI module clock to 42MHZ, 63Mhz, 84Mhz.
Wish it helps you!
Have a great day,
Kerry
-----------------------------------------------------------------------------------------------------------------------
Note: If this post answers your question, please click the Correct Answer button. Thank you!
-----------------------------------------------------------------------------------------------------------------------