Hi,
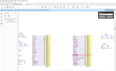
For the LPC55S69-EVK pin name, as you know that the Port pin is unique and map to only one pin. For example, for the pin 1 of P17, it is FC4_I2C_SCL_ARD, you can search on the schematics with pdf format,

By searching the key word "FC4_I2C_SCL_ARD", you can see that the the node corresponds PIO1_20 or pin 4 of LPC5569.
You can configure the PIO1_20 as FC4_I2C_SCLK, it is okay.

From hardware register configuration, each GPIO pin corresponds to a IOCON register, you can set up the FUNC bit to determine the pin function.

There is not doc which describes the map between the signal name and pin map for the EVK board.
Hope it can help you
BR
XiangJun Rong