driver and HAL source code file about SPI that fit Kinetis K serial

cancel
Showing results for 
Show  only  | Search instead for 
Did you mean: 

driver and HAL source code file about SPI that fit Kinetis K serial

884 Views
ruiyeqin
Contributor I

hi,

it seems that the driver and HAL source code of spi in the KSDK v1.3.0 Mainline releases is fit Kinetis KL serial rather than Kinetis K serial.is there any driver and HAL source code about spi that fit Kinetis K serial?for example,MK24.

thanks.

Labels (1)
0 Kudos
Reply
1 Reply

733 Views
TICS_Fiona
NXP Employee
NXP Employee

Hello ruiye

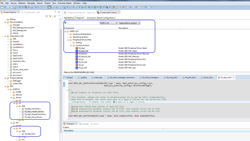
SDK v1.3.0 includes the SPI driver and HAL source code for K24, you can find it after enable the PE’s fsl_dspi, fsl_dspi_hal component.

k24.png

V1.3.0 is an old version.  The latest SDK version is v2.0, it is more friendly to use. For details, please refer to:

https://community.nxp.com/docs/DOC-329783

To download it, please click into the link below, and click on ‘Build an SDK’ to choose the board you are using:

http://kex.freescale.com/en/welcome

Hope this helps!

Best Regards

Fiona Kuang

TIC - Technical Information Center

-----------------------------------------------------------------------------------------------------------------------

Note: If this post answers your question, please click the Mark Correct button. Thank you!

-----------------------------------------------------------------------------------------------------------------------

0 Kudos
Reply