This hint will demonstrate how to verify ADC conversion rate (with oscilloscope) during testing phase.
Refer to the phenomenon descripted in"Figure 1. Voltage drops at ADC input during sampling process" of AN4373.

If too large values is selected for the external RC components, serious voltage disturbances (voltage drops/peaks) at the ADC input (see Figure 1) can be observed. The disturbance at the ADC input in this case results from the basic principle of operation of the sample and hold (S/H) circuit inherent in a SAR ADC. Although we should avoid this happening, but it can be used to measure the ADC conversion rate with oscilloscope during testing phase.
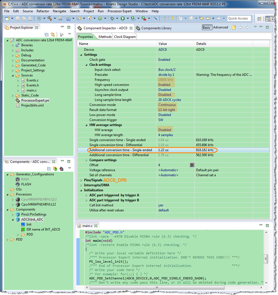
According to the 'Table 30. 16-bit ADC operating conditions' of K64P144M120SF5, we can know that the max ADC conversion rate is 818.330 ksps.

Here I create an example by using KDS3.2 with Processor Expert(See the attach file). After select same configuration according to that table, I got almost the same ADC conversion rate.

The conversion time meet equation given in Reference Manual too.

Now let's measure the ADC conversion rate on FRDM-K64F board with oscilloscope. After connected an external 1.5KΩ resistance, the value of external RC components is big enough to be observed.


Below is the waveform observed with oscilloscope, the frequency between voltage drops at ADC input during sampling is about 818 ksps. This test result is consistent with the theoretical calculated value.
