problems building bare metal examples for kinetis K70

cancel
Showing results for 
Show  only  | Search instead for 
Did you mean: 

problems building bare metal examples for kinetis K70

Jump to solution
6,870 Views
juannava
Contributor II

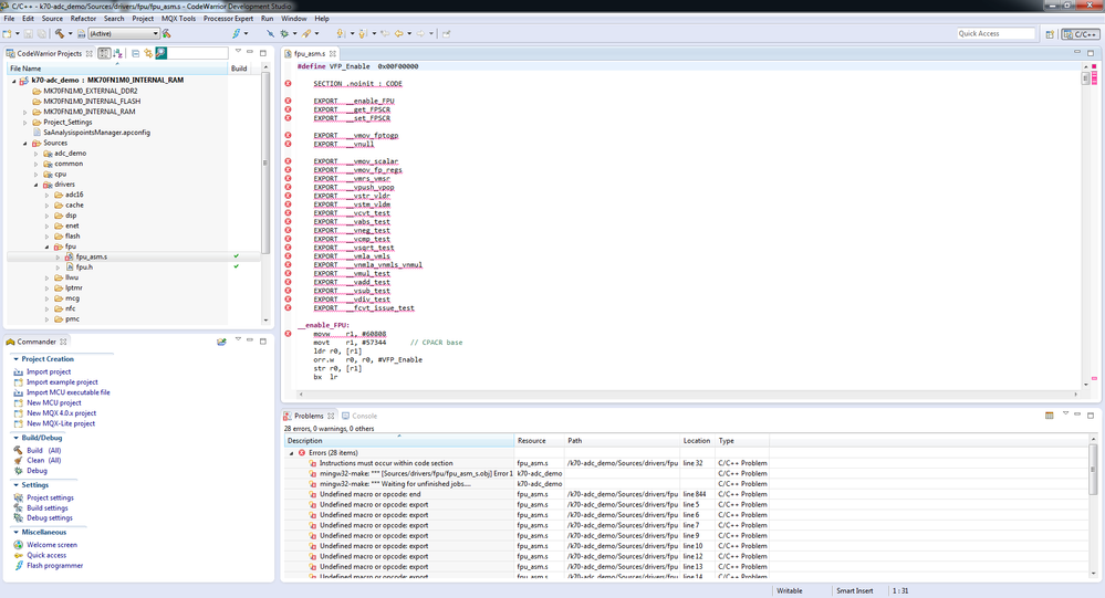
Hi everybody, I've downloaded a package of bare metal project examples for K70 MCUs and after build the "k70-adc_demo" as said in the "cw_readme.txt" file, I got 28 errors making reference to the FPU driver (fpu_asm.s) and

most of the errors say "Undefined macro or opcode: export  fpu_asm.s". How can I fix this??

Best Regards!

Labels (1)
1 Solution
5,177 Views
kerryzhou
NXP TechSupport
NXP TechSupport

Hi Juan,

    Except delete the folder, there has another way to solve it.

    Just click the  draw behind  the fpu_asm.s, then rebuild it, there will no error appear.

    Like the following picture:

19.jpg

Wish it helps~!

Jingjing

View solution in original post

0 Kudos
Reply
9 Replies
5,177 Views
bowerymarc
Contributor V

I wonder if the real problem is that all the projects in KINETIS_120MHZ_SC.zip  are using an old toolchain.  I noted that new projects (CW 10.5) use the "ARM Ltd Windows GCC (G++ lite)" toolchain while this stuff is just "ARM toolchain".  I tried to change toolchains but was not successful (the linker settings disappeared and it wouldn't make).  So maybe Freescale can update the bare metal examples for CW10.5...?

0 Kudos
Reply
5,177 Views
kerryzhou
NXP TechSupport
NXP TechSupport

Hi Juan Navan,

    I build the "k70-adc_demo" project, but didn't find the error which you said.

    16.jpg

   so, could you tell me which workspace path did you open?

  Please delete your" .metadata" folder, and choose the workspace to :KINETIS_120MHZ_SC folder, then open the "k70-adc_demo" project  and built it again.

  Wish my answer will help you!

Best regards!

Jingjing

5,177 Views
juannava
Contributor II

Thanks for the reply Jingjing but I have tried many times and it doesn't work. My workspace path is: "C:\KINETIS_120MHZ_SC" and when I open the "k70-adc_demo" project (or any other) this is what I get:

Error.png

I think is some problem when compiling the assembly.

I'm using the codewarrior for MCU, Version: 10.5, Build Id:130916.

Kind Regards,

Juan Nava

0 Kudos
Reply
5,178 Views
kerryzhou
NXP TechSupport
NXP TechSupport

Hi Juan,

    Except delete the folder, there has another way to solve it.

    Just click the  draw behind  the fpu_asm.s, then rebuild it, there will no error appear.

    Like the following picture:

19.jpg

Wish it helps~!

Jingjing

0 Kudos
Reply
5,177 Views
troylavigne
Contributor I

Thank you Jingjing.

@johnmc  can someone please update KINETIS_120MHZ_SC to fix this issue? Issues like this take a lot of time for new users to resolve.


Regards,


Troy

0 Kudos
Reply
5,177 Views
juannava
Contributor II

Thank you very much Jingjing, it compiled successfully but there is another thing I would like to ask you because after compile this project the console show the following lines if I try to program:

Using restricted address range 0x00000000 to 0x000FFFFF 

Programming file C:\KINETIS_120MHZ_SC\build\cw\adc_demo\k70_adc_demo\MK70FN1M0_INTERNAL_RAM\k70-adc_demo.afx 

Auto-detection is successful. 

  File is of type Elf Format. 

0 Bytes Programmed, Check Restricted Address Range

Program Command Succeeded

And I have seen it before but don't know why this happens. I've tried changing from "internal RAM" to FLASH and external DDR without result. Also tried with OSJTAG, Multilink and even restarting my PC but nothing...

However, if I debbug the project it works fine! but I cannot program my chip, so it is kind of cumbersome.

Do you know how to avoid this in order to program normally??

Best regards!

Juan Nava

5,177 Views
matthews
Contributor II

Hi Juan, did you have any luck correcting this issue?

0 Kudos
Reply
5,177 Views
PRJOY
Contributor II

Hi

Just right-click "dsp_asm.s"   --->  properties  ---> Setting  ---> Enable the option " Exclude resource from build"

Prabhu.S

0 Kudos
Reply
5,177 Views
kerryzhou
NXP TechSupport
NXP TechSupport

Hi Juan Nava,

    I checked it, you can delete the fpu folder directly.

    Then build it again, you will find the error is not exist.

    And I try the "k70-adc_demo" project based on IAR, it does not contain the FPU driver.

   So, just delete it!

   Any question , please contact with me!

Wish it helps!

Best regards!@

JIngjing

0 Kudos
Reply