Programming the FRDM-KL03Z in Keil uVision

キャンセル
次の結果を表示 
表示  限定  | 次の代わりに検索 
もしかして: 

Programming the FRDM-KL03Z in Keil uVision

1,625件の閲覧回数
angelsix
Contributor I

I have the FRDM-KL03Z but I cannot program it in Keil uVision. Apparently the KL25 boards work and support CMSIS-DAP mode, but I am guessing the KL03Z does not or I am doing something wrong.

Does anyone know how to program/debug the KL03Z board inside uVision? I have a Cyclone coming tomorrow so could solder to the board if I need to program/debug it directly using the seperate debugger, however is there not a way to do it using just the board?

It shows up in my device mananger as an OpenSDA COM port, and is on the 1.11 firmware.

I've also installed the P&E drivers http://www.pemicro.com/downloads/download_file.cfm?download_id=420  but they appear to be for the Cyclone not the Freedom boards.

ラベル(2)
0 件の賞賛
返信
3 返答(返信)

1,276件の閲覧回数
kerryzhou
NXP TechSupport
NXP TechSupport

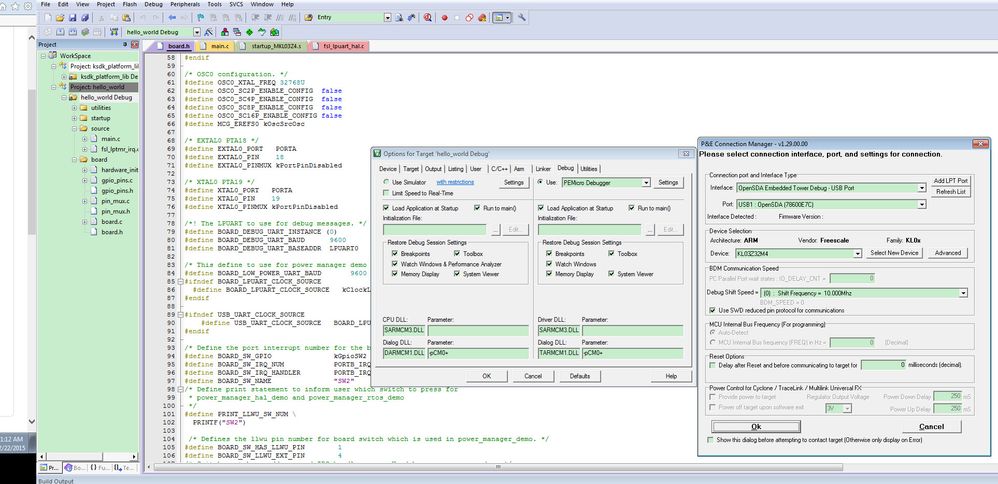
Hi Luke,

     Which app firmware you are using in your FRDM-KL03? MSD-DEBUG-FRDM-KL03Z_Pemicro_v114.SDA from P&E micro's Firmware Apps?

    If yes, you will find your board is a disc name as: FRDM-KL03Z.

    Then need to configure your debug as the PEMicro Debuger in your MDK, just like the folllowing picture:

61.jpg

Please check your configuration, and test it again.

If you still have question, please contact me!

Have a great day,

Jingjing

-----------------------------------------------------------------------------------------------------------------------
Note: If this post answers your question, please click the Correct Answer button. Thank you!
-----------------------------------------------------------------------------------------------------------------------

0 件の賞賛
返信

1,276件の閲覧回数
angelsix
Contributor I

I have the 2 of the KL25Z and KL03Z none work. Hangs all drives attached to machine when connected too. I've flashed it with all 3 bootloaders the mbed, the MSD_DEBUG and the general APP one. None work.

They clearly dont even work on Windows 10 after googlin some more I found 10+ threads with the same issue, so Freescale are selling an effectively faulty product considering every machine sold these days has Windows 10.

I'll just solder a header and use my Cyclone Max instead.

0 件の賞賛
返信

1,276件の閲覧回数
kerryzhou
NXP TechSupport
NXP TechSupport

Hi  Luke,

    If you use the P&E opensda firmware, you can't make it work on window 10, you should use windows 7 or windows 8, windows 8 should follow this FAQ:

P&E Microcomputer Systems

   Windows 10 is not support the PE opensda firmware now.

  So, you should better choose win7.

Wish it helps you!

If you still have question, please contact me!

Have a great day,

Jingjing

-----------------------------------------------------------------------------------------------------------------------
Note: If this post answers your question, please click the Correct Answer button. Thank you!
-----------------------------------------------------------------------------------------------------------------------

0 件の賞賛
返信