Hey all!
I've bought a FRDM-KL05Z development board and I'm trying to setup the development environment in Keil uVision MDK-ARM v5.15 by trying to run the demo examples included in the FRDM-KL05Z Sample Code Package.
First I've loaded OpenSDA bootloader with PEMicro FRDM-KL05Z Mass Storage/Debug App v1.14 and I'm able to program sucessfully the board from Keil uVision.

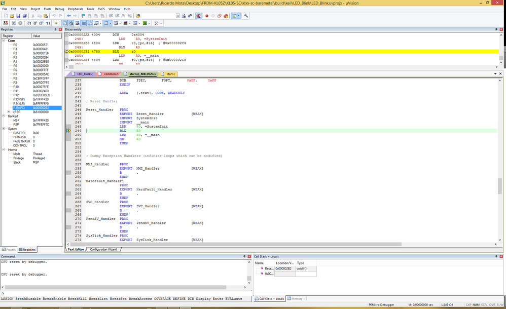
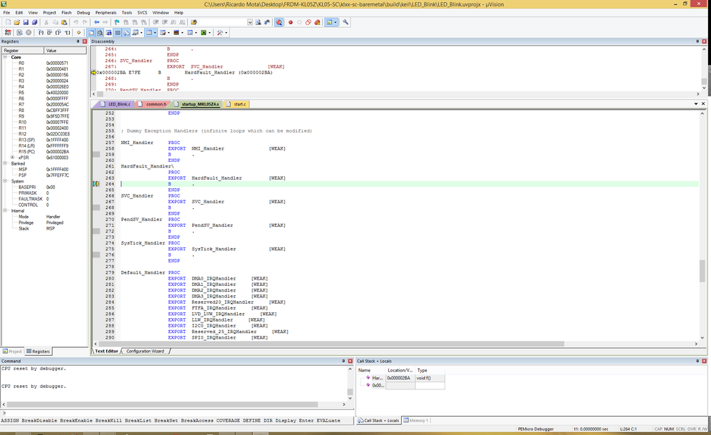
However, when i try to debug a simple project like LED_Blink on uVision, I'm unable to run the code, it always halts in the HardFault_Handler at beginning and I can't figure out why.

Can somebody please help me figure out the problem and point me where I can get more information about the reason the program is halting?
Many thanks for your help and attention!
Best regards,