Problem Analysis and solutions for booting from ROM BOOTLOADER in KL series
1 Abstract
When customer use the kinetis chip KL43, KL27 and KL17 which flash size is above 128K, they have found a problem that if the code boot from the ROM instead of the flash, the application code about the LPUART and I2C will run in abnormal state, especially when use PTA1 as the LPUART receive pin, UART transmit function has no problem, but when the PTA1 receive the UART data, the code will run to the abnormal area and can’t return back, the code will be crash. This problem only happens on booting from the ROM and the uart and i2c peripheral are enabled in BCA 0x3d0 address, uart peripheral enablement in BCA area will influence the application PTA1 uart receive, i2c peripheral enablement in BCA area will influence the i2c0 module in the application code. If booting from the flash or booting from ROM but the uart and I2C peripheral are disabled in the BCA 0x3d0 address, everything is working ok in the application code.
This document will take the UART problem as an example, give details of the problem reproduction, testing, analysis and the solutions. The I2C problem is the same when booting from the ROM bootloader.
2 Problem reproduction and analysis
Testing preparation:
We mainly reproduce the uart receive problem in two ways: new KDS PE project based on KSDK1.3.0 and official newest sample code package KSDK2.0_FRDM-KL43.
2.1 Problem reproduction in new creating kds project
Because the KSDK2.0 still doesn’t support the PE function in the KDS IDE, so we use the KSDK1.3.0 as the PE KSDK to create the new KDS project.
2.1.1 Create KDS KL43 project
The new KDS PE project creating is very simple, here just describe the important points which is relate to the UART problem after booting from the ROM. At first create a new KDS PE project which is based on KSDK1.3.0, and choose the chip as MKL43Z256VLH4, select the MCG mode as HIRC, and configure core clock to 48Mhz, bus clock to 24Mhz.
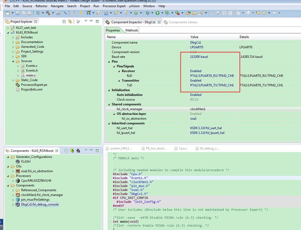
Then add the uart module fls_debug_console for testing, because the FRDM_KL43 is using PTA1 and PTA2, the console module can be configured like the following picture, after the module is configured, press the code generation button to generate the project code.

Then add the simple code in file main.c main function for testing:
char a; for(;;) { PRINTF(" test!\n"); a= GETCHAR(); PUTCHAR(a); } |
The code function is: printf the “test!” to the COM port in the PC, then wait the uart data, if receive the data, then printf the received data back and run this loop function again.
2.1.2 Add the BCA area
From the KL43 reference manual, we can get that, BCA start address is 0X3C0:

The KDS newly created project didn’t contain the BCA area in the link file, so we need to add this area in the link file and add the BCA data in the start file by ourselves.
2.1.2.1 Divide the BCA flash are in .ld file
Add the following code to define the BCA start flash address and the flash size in the ProcessorExpert.ld memory area:
m_bca (RX) : ORIGIN = 0x000003C0, LENGTH = 0x00000040
Then add this code in the SECTIONS area:
.bca :
{
. = ALIGN(4);
KEEP(*(.bca)) /* Bootloader Configuration Area (BCA) */
. = ALIGN(4);
} > m_bca
At last, the ld file is like this:

For the ld file protection, we can change the ld file properties to read-only, then this file won’t be changed to the initial one after building.

2.1.2.2 Add the BCA data in the start file
After add the BCA flash area divide code, we still need to define the BCA data in the start file:
/* BCA Area */ .section .bca, "a" .ascii "kcfg" // [00:03] tag .long 0xFFFFFFFF // [07:04] crcStartAddress .long 0xFFFFFFFF // [0B:08] crcByteCount .long 0xFFFFFFFF // [0F:0C] crcExpectedValue .byte 0x03 // [10] enabledPeripherals I2C and UART .byte 0xFF // [11] i2cSlaveAddress .short 3000 // [13:12] peripheralDetectionTimeout (milliseconds) .short 0xFFFF // [15:14] usbVid .short 0xFFFF // [17:16] usbPid .long 0xFFFFFFFF // [1B:18] usbStringsPointer .byte 0xFF // [1C] clockFlags .byte 0xFF // [1D] clockDivider .byte 0xFF // [1E] bootFlags .byte 0xFF // [1F] reserved*/ |
More details, please refer to this picture:

So far, we have create the FRDM-KL43 test project which contains the BCA area, and boot from the ROM that can be modified in the flash address 0X40D, bit 6-7 in 0X40D is the BOOTSRC_SEL bits, 00 boot from flash, 10 and 11 boot from ROM, more details about the FOPT, please refer to Table 6-2. Flash Option Register (FTFA_FOPT) definition in reference manual.
2.1.3 Test result and analysis
Now, list the test result after booting from ROM or flash, and boot from ROM but enable the peripherals.
Boot from: | ROM peripheral | Test Result |
Flash | XX | OK |
ROM | 0XFF, enable all | NO, UART can’t receive |
0X08, enable USB | Yes, UART can receive |
0X04, enable SPI | Yes, UART can receive |
0X02, enable I2C | Yes, UART can receive |
0X01, enable LPUART | NO, UART can’t receive |
From the test result, we can reproduce the problem. The UART receive problem just happens on booting from ROM and the LPUART is enabled, when we run it with debugger, and test it step by step, we can find after the PTA1 have received the data, the code will run to the abnormal area.
Note:
when debug this code, please choose the JLINK as the debugger, because the P&E tool will protect the FOPT area automatically in the KDS IDE when do debugging, the code will still run from flash, so if customer use the P&E tool, they will found the PTA1 still can receive the data, this is not the real result, but the JLINK won’t protect FOPT area in the KDS IDE, it can reflect the real result.
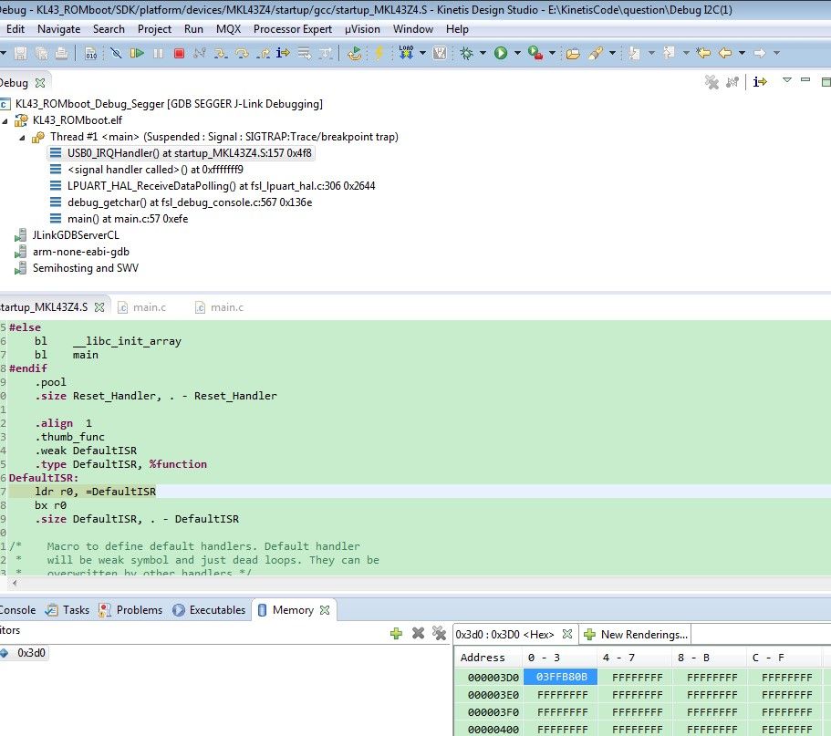
After using the JLINK as the debugger, and we have found after PTA1 getting data or pulling low, the code will enter to the abnormal area like this:

We can get that the code run to the defaultISR, and display with USB_IRQHander, but this is not really the USB_IRQHander, just caused by the PC abnormal. Normally, it is caused by the missing of interrupt service function.
Now, we test the NVIC data to check which module interrupt caused this, the following picture is the result by enabling the LPUART and I2C peripheral in the ROM BCA area.

We can find, even we didn’t do the cpu and peripheral initialization after booting from ROM, there still have peripheral be enabled, what the interrupt is enabled? From the definitive guide to the ARM Cortex-M0.pdf:

NVIC_ISER = 0x40000100, Vector46=IRQ30 and vector24=IRQ8 is enabled, it should be not disabled after booting from the ROM. Now check the KL43 reference manual, Table 3-2. Interrupt vector assignments, we can get that the I2C0 and PORTA interrupt is enabled.

Checking the PORTA register before do the cpu and peripheral initialization, PTA1 is enabled the port interrupt, and choose Flag and Interrupt on falling-edge.

This can tell us why the PTA1 pin have the problem of uart receive data or give a falling edge in PTA1 will run abnormal, because in default, even we configure the PTA1 as the uart receive function, but the code didn’t clear IRQ and NVIC register, when the signal happens on PTA1 pin, it will caused the PORTA interrupt, but we didn’t add the PORTA interrupt ISR function, it is also not useful to us, then PC don’t know where to go, so it will run abnormal, enter the defaultISR, and can’t recover. If you have interest, you can add the PORTA_IRQHandler function, you will find the code will run to this function.
2.2 Problem reproduction in KSDK2.0 IAR project
Test project: SDK_2.0_FRDM-KL43Z\boards\frdmkl43z\demo_apps\hello_world
Test the official project just to make sure, it is really the chip hardware function, not only the problem from new generated code in KDS.
Because the IAR IDE will protect the 0X400 area, then if we want to modify the FOPT, we need to modify the .board, add –enable_config_write at first.

Then modify the FOPT in startup_MKL43Z.s:
__FlashConfig
DCD 0xFFFFFFFF
DCD 0xFFFFFFFF
DCD 0xFFFFFFFF
DCD 0xFFFFFFFE ; 0xFFFF3FFE
__FlashConfig_End
Because the BCA peripheral area is in default as 0XFF, it enables all the peripheral, we don’t need to define the BCA area independently.
For getting the real test result, we add the NVIC and PORTA_PCR1 register printf code in the main function,
PRINTF("PORTA_PCR1=%X \n", PORTA->PCR[1]);
PRINTF("NVIC=%X \n", NVIC->ICER[0U]);
And download the modified KSDK sample code to the chip, after testing, we get this result:
hello world. PORTA_PCR1=A0205 NVIC=40000100 |
It is the same result as the new created project after booting from the ROM, PORTA interrupt and I2C interrupt is enabled, and it caused the PTA1 receive data problem.
3 Solutions and test result
3.1 Solutions
From the Chapter 2 testing and analysis, we can get that UART receive problem is caused by the PORT interrupt and NVIC is enabled after booting from the ROM, this should be caused by exiting the ROM, the ROM forget to disable it. We also can find some descriptions from the KL43 reference manual page 211:

So, if customer want to solve this problem, to avoid the application enter to the abnormal area, we can disable the NVIC in the application code like this, the I2C NVIC is the same:
NVIC_DisableIRQ(8);//disable I2C0 interrupt
NVIC_DisableIRQ(30); //disable PTA interrupt
3.2 Test result

From the test result after adding the NVIC I2C and PORTA disable code, we can get the uart can works ok, if you have interest to test, the I2C will also work ok.
4 Conclusion
When customer use the kinetis chip KL43, KL27 and KL17 which flash size is above 128K, and want to boot from the ROM and enable the LPUART and I2C in BCA area, please add the NVIC I2C(IRQ8) and PORTA(IRQ30) disable code in the application code:
NVIC_DisableIRQ(8);//disable I2C0 interrupt
NVIC_DisableIRQ(30); //disable PTA interrupt
So far, I just find KL43, KL27 and KL17 which flash size is above 128K have this problem, other kinetis chip which have ROM bootloader don’t have this problem.