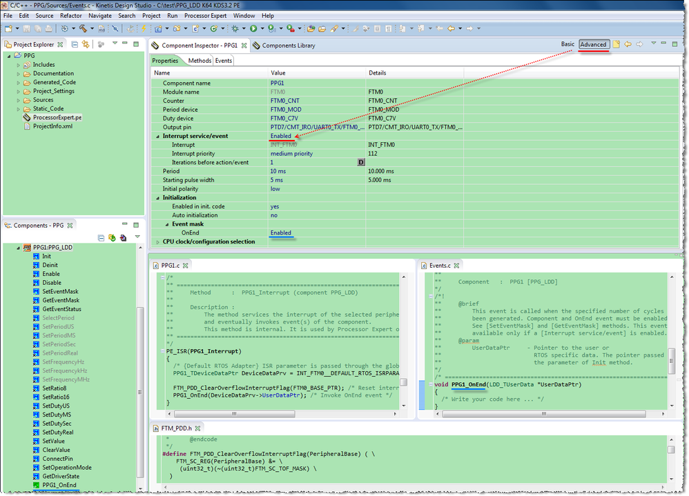
If you want to use FTM counter overflow interrupt, you may need to enable the interrupt service/event of PPG_LDD.

Best Regards,
Robin
-----------------------------------------------------------------------------------------------------------------------
Note: If this post answers your question, please click the Correct Answer button. Thank you!
-----------------------------------------------------------------------------------------------------------------------