Hi CARLOS,
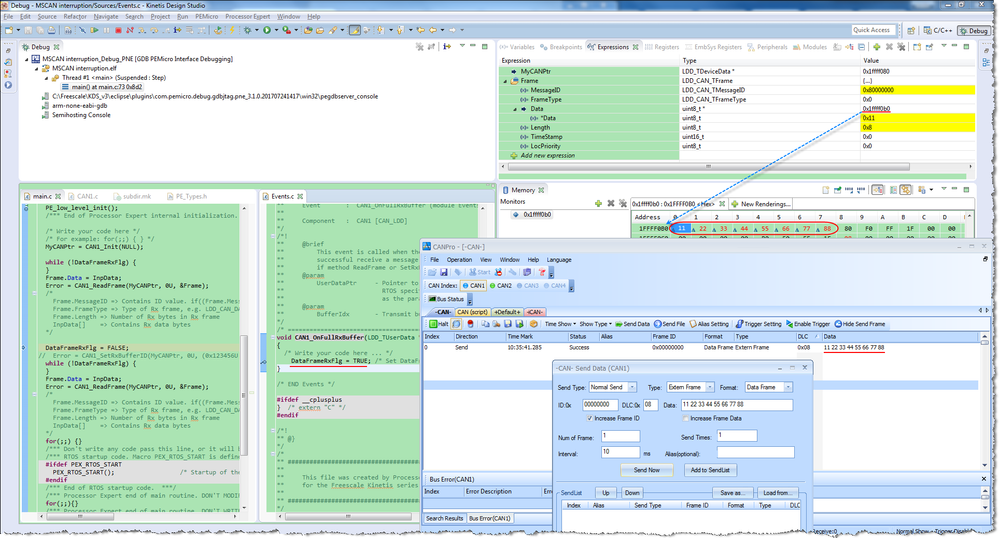
Have you try to test the Typical Usage '2.Receiving data frame with interrupt service' of CAN_LDD?
After send the data from CAN-bus tool on PC, you can find it will run into 'CAN1_OnFullRxBuffer' event.


Test it with FRDM-KE06Z board and the other node is USBCAN tool. The IDE was KDS3.2 with Processor Expert.
Best Regards,
Robin
-----------------------------------------------------------------------------------------------------------------------
Note: If this post answers your question, please click the Correct Answer button. Thank you!
-----------------------------------------------------------------------------------------------------------------------