Kinetis startup file missing

cancel
Showing results for 
Show  only  | Search instead for 
Did you mean: 

Kinetis startup file missing

Jump to solution
11,365 Views
pauvilanova
Contributor III

Hello,

I'm working with MKE04Z8 and with MKV11Z64 and recently I wanted to try Keil to see the compiler diferences.

I cannot start a project because there is no startup code in either of those devices and i downloaded all the DFP needed.

So I'm here stuck at the project creation.

pastedImage_2.png

pastedImage_1.png

https://www.nxp.com/docs/en/user-guide/MCUXSDKPACKSGSUG.pdf  (5.1) this is not helpful because it implies that a startup file in the dfp exist and its not my case.

So if anyone could give me advice on where to find the package where startup file is?

Or if I need to copy it from another I would ask if there is a "how to add startup file in keil working with nxp" kind of document.

Thanks!

Labels (2)
0 Kudos
Reply
1 Solution
11,019 Views
kerryzhou
NXP TechSupport
NXP TechSupport

Hi Pau Vilanova,

   After checking with keil and NXP internal side.

  This problem is the known issue, and already reported to the internal side.

   Now, we have the workaround for you:

close the error dialog and select the compiler settings to V6 in project settings, then try to choose the components in the dialog again.

   When you can't find the startup file, close that window, then enter the Manage Run-Time Environment window,

pastedImage_1.png

pastedImage_2.png

pastedImage_5.png

You can try the workaround.

Kerry

 

-------------------------------------------------------------------------------
Note:
- If this post answers your question, please click the "Mark Correct" button. Thank you!

 

- We are following threads for 7 weeks after the last post, later replies are ignored
Please open a new thread and refer to the closed one, if you have a related question at a later point in time.
-------------------------------------------------------------------------------

View solution in original post

17 Replies
11,019 Views
kerryzhou
NXP TechSupport
NXP TechSupport

Hi Pau Vilanova,

   Do you remember I mentioned open the examples in the MDK PACK example item?

   You can compare all the option items with the examples, and do it the same, you will find the build error disappear, today, I also do it like that, then my build error all disappear.

Wish it helps you!

Kerry

 

-------------------------------------------------------------------------------
Note:
- If this post answers your question, please click the "Mark Correct" button. Thank you!

 

- We are following threads for 7 weeks after the last post, later replies are ignored
Please open a new thread and refer to the closed one, if you have a related question at a later point in time.
-------------------------------------------------------------------------------

0 Kudos
Reply
11,020 Views
kerryzhou
NXP TechSupport
NXP TechSupport

Hi Pau Vilanova,

   After checking with keil and NXP internal side.

  This problem is the known issue, and already reported to the internal side.

   Now, we have the workaround for you:

close the error dialog and select the compiler settings to V6 in project settings, then try to choose the components in the dialog again.

   When you can't find the startup file, close that window, then enter the Manage Run-Time Environment window,

pastedImage_1.png

pastedImage_2.png

pastedImage_5.png

You can try the workaround.

Kerry

 

-------------------------------------------------------------------------------
Note:
- If this post answers your question, please click the "Mark Correct" button. Thank you!

 

- We are following threads for 7 weeks after the last post, later replies are ignored
Please open a new thread and refer to the closed one, if you have a related question at a later point in time.
-------------------------------------------------------------------------------

11,019 Views
pauvilanova
Contributor III

It works with that workaround! I now can generate a new project with startup file and all the dependencies.

What did you exactly change on MKE04Z8xxx4_flash.scf? I changed to armclang --target=arm-arm-none-eabi -mcpu=cortex-m0plus

But I get the following error:

pastedImage_1.png

pastedImage_2.png

Thanks

0 Kudos
Reply
11,022 Views
pauvilanova
Contributor III

Also the startup that generates from this workaround is the one intended for gcc and has syntax errors.

pastedImage_1.png

And if I copy the startup for arm compiler then I get the error that I posted before:pastedImage_1.png

And if I include the scatter file in the linker (which one, ram or flash?)

pastedImage_2.png

I get the following error:

pastedImage_3.png

0 Kudos
Reply
11,022 Views
kerryzhou
NXP TechSupport
NXP TechSupport

Hi Pau Vilanova,

  Today, I have installed the newest MDK v5.29, the DFP also use the newest one 12.1.0.

  I have run the SDK2.7.0, no issue:

pastedImage_1.png

  So, please tell me how to reproduce your problem?

Waiting for your updated information.

Kerry

 

-------------------------------------------------------------------------------
Note:
- If this post answers your question, please click the "Mark Correct" button. Thank you!

 

- We are following threads for 7 weeks after the last post, later replies are ignored
Please open a new thread and refer to the closed one, if you have a related question at a later point in time.
-------------------------------------------------------------------------------

0 Kudos
Reply
11,022 Views
pauvilanova
Contributor III

Hello Kerry,

Thanks for looking it up.

My problem comes when creating a new project using the DFP and the BSP of MKE04Z8. The files that MDK generate from DFP and BSP in all the updates (12.1 11.1 etc) don't compile appart from 2.3. These versions compared from 2.3 lack some files for creating a project with the nxp sdk.

Thanks

0 Kudos
Reply
11,022 Views
kerryzhou
NXP TechSupport
NXP TechSupport

Hi Pau Vilanova,

   Thanks for your detail information.

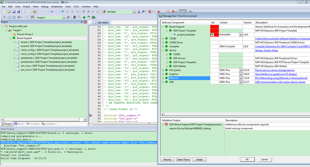
    I can reproduce your problem now when I create a new project.

pastedImage_1.png

But if I copy one pack examples

pastedImage_3.png

pastedImage_4.png

pastedImage_5.png

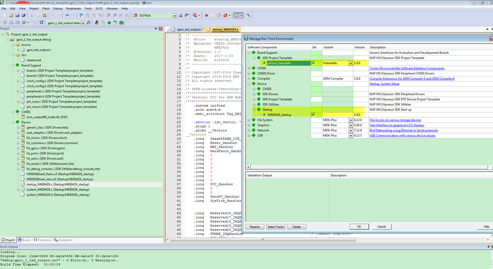
Then open the example project, we can find this project contains the startup item:

pastedImage_2.png

So, I think, the MDK pack really have problems.

I will report it to the MDK side.

You also can use the example project, then modify it on that project.

Any reply from the MDK side, I will also let you know.

Kerry

 

-------------------------------------------------------------------------------
Note:
- If this post answers your question, please click the "Mark Correct" button. Thank you!

 

- We are following threads for 7 weeks after the last post, later replies are ignored
Please open a new thread and refer to the closed one, if you have a related question at a later point in time.
-------------------------------------------------------------------------------

0 Kudos
Reply
11,022 Views
pauvilanova
Contributor III

Hi Kerry,

Thanks,

So meanwhile as you said i'll start with an example and work there.

Is there a way to rename a project in keil?

0 Kudos
Reply
11,022 Views
kerryzhou
NXP TechSupport
NXP TechSupport

GENERAL: HOW TO COPY A µVISION PROJECT 

Kerry

 

-------------------------------------------------------------------------------
Note:
- If this post answers your question, please click the "Mark Correct" button. Thank you!

 

- We are following threads for 7 weeks after the last post, later replies are ignored
Please open a new thread and refer to the closed one, if you have a related question at a later point in time.
-------------------------------------------------------------------------------

0 Kudos
Reply
11,022 Views
pauvilanova
Contributor III

Well, it appears that the SDK 2.7 has a diferent start-up assembly code than your version which is 2.5... at least in \SDK_2.7.0_FRDM-KE04Z\devices\MKE04Z4\arm  they both compile ok which I don't clearly understand.

Can you check that please??

And it's not just the startup file that is missing in the DFP of MDK, there are a lot of missing dependencies with it, can you check also that?

2.7:

pastedImage_1.png

2.5:

pastedImage_2.png

0 Kudos
Reply
11,022 Views
pauvilanova
Contributor III

Hi Kerry,

It seems that correct files and a startup can be generated if I use the 2.3 version. Installing newer updates seems that there are a lot of files and dependencies missing. And upper versions start at 10.0.

why 10.0?

There is no info out there about this updates at least that I know of.

Did NXP messed up when updating?

Could you check if I'm wrong please?

pastedImage_1.png

Thanks

0 Kudos
Reply
11,022 Views
kerryzhou
NXP TechSupport
NXP TechSupport

Hi Pau Vilanova,

   Yes, the new SDK2.7.0 already update the .s files.

   You said both SDK2.7.0 and SDK2.5 compile works OK, which DFP you are using now? Do you use the newest 12.1.0? You can remove all the other low DFP version.

   My MDK IDE is a little old, and it can't update the DFP now, I need to update the newest IDE and test the newest DFP.  Normally, NXP recommend the customer use the newest SDK and the DFP.

   You said: Installing newer updates seems that there are a lot of files and dependencies missing.

   Do you use the DFP 12.1.0? Could you also please give me your error picture?

Have a great day,
Kerry

 

-------------------------------------------------------------------------------
Note:
- If this post answers your question, please click the "Mark Correct" button. Thank you!

 

- We are following threads for 7 weeks after the last post, later replies are ignored
Please open a new thread and refer to the closed one, if you have a related question at a later point in time.
-------------------------------------------------------------------------------

0 Kudos
Reply
11,022 Views
pauvilanova
Contributor III

Hi Kerry,

As I said, new versions from 2.3 doesn't have start-up folders and other files that depend on dfp dependencies.

One example fsl_debug_console.c is looking for uart.h which is not in any dependency list on creating the project.

pastedImage_2.png

I've tried with all upper versions of DFP (11.1 12.1 etc) but all are the same errors. Just the 2.3 generates functional code. Could you help me a little and try it for yourself? you'll se what i'm refering.

Much appreciated.

0 Kudos
Reply
11,022 Views
kerryzhou
NXP TechSupport
NXP TechSupport

Hi Pau Vilanova,

  Yeah, of course will help you test it, in fact, recently, I also find the SDK2.7.0 MDK build issues on my side, these days, I will install a newest MDK version, and test your situation.

   But, my network speed is a little low, so please give me more time, as you know, the new MDK has a lot of updated files. Please keep patient, thanks a lot for your understanding.

 

Have a great day,
Kerry

 

-------------------------------------------------------------------------------
Note:
- If this post answers your question, please click the "Mark Correct" button. Thank you!

 

- We are following threads for 7 weeks after the last post, later replies are ignored
Please open a new thread and refer to the closed one, if you have a related question at a later point in time.
-------------------------------------------------------------------------------

0 Kudos
Reply
11,022 Views
kerryzhou
NXP TechSupport
NXP TechSupport

Hi Pau Vilanova ,

    What's the MDK version you are using?

    Do you update your MDK IDE to the newest one?

    About the MKE04Z8 and MKV11Z64 startup code, you can use the SDK related .s code, eg startup_MKE04Z4.s.

Take KE04 SDK as an example, the .s file for MDK can be found in folder:

\SDK_2.7.0_FRDM-KE04Z\devices\MKE04Z4\arm

  You can download the SDK code from this link:

  Welcome | MCUXpresso SDK Builder 

   Please note, the SDK2.7.0 need the MDK version is:

MDK-Arm Microcontroller Development Kit (Keil)® 5.29

Wish it helps you!

If you still have questions about it, please kindly let me know.

 

Have a great day,
Kerry

 

-------------------------------------------------------------------------------
Note:
- If this post answers your question, please click the "Mark Correct" button. Thank you!

 

- We are following threads for 7 weeks after the last post, later replies are ignored
Please open a new thread and refer to the closed one, if you have a related question at a later point in time.
-------------------------------------------------------------------------------

0 Kudos
Reply
11,022 Views
pauvilanova
Contributor III

Hi Kerry,

I'm using 5.29, all updated.

I know how to find startup in other projects, the thing is that I don't know how to import to keil and build a new project with it.

Also I think that the startup file you pointed is for the gcc compiler and not for the Keil arm compiler.

So if you told me how to get a startup file that means the device family pack for MDK does not include one??

Thanks

0 Kudos
Reply
11,022 Views
kerryzhou
NXP TechSupport
NXP TechSupport

Hi Pau Vilanova,

  You don't need to use the MDK pack .s, you can just use the SDK .s, and copy it to your MDK project, then add it to your MDK workspace project, just like the SDK keil project:

pastedImage_1.png

   The .s file which I told you is what the SDK keil project using now.

Wish it helps you!

If you still have questions about it, please kindly let me know.

 

Have a great day,
Kerry

 

-------------------------------------------------------------------------------
Note:
- If this post answers your question, please click the "Mark Correct" button. Thank you!

 

- We are following threads for 7 weeks after the last post, later replies are ignored
Please open a new thread and refer to the closed one, if you have a related question at a later point in time.
-------------------------------------------------------------------------------

0 Kudos
Reply