Hardware Interrupts in Kinetis KE06Z

取消
显示结果 
显示  仅  | 搜索替代 
您的意思是: 
已解决

Hardware Interrupts in Kinetis KE06Z

跳至解决方案
1,803 次查看
leonardomoreno
Contributor II

Hi,

I'm using a Kinetis FRDM-KE06Z board to read temperature using the ADC.

I've succesfuly used the High Level Component to read the voltage using Interrupts. However, I've been trying to trigger the ADC by using a Hardware Interrupt, and haven't been able to obtain any reading.

I thought that using the ADC_LDD component would help. I configured it and can read the voltage, also with interrupts (same as with the High Level Component). But when I try to add hardware Interrupts (using any option, FTM2, FTM0, PIT) the board doesn't even enter the ISR. I've checked the vector_config archive and it seems to contain the pointer to the ADC interrupt, so that doesn't seem to be an issue.

Also, when selecting the options for possible trigger sources (FTM2, FTM0, PIT,...) the message "not available on processor package" appears on each and every option.

Is there a way to enable HW interrupts to trigger the ADC in the KE06Z board? My MCU is a MKE06Z128VLK4.

Thank you,

Leonardo

标记 (2)
0 项奖励
回复
1 解答
1,601 次查看
Robin_Shen
NXP TechSupport
NXP TechSupport

Hi Leonardo,

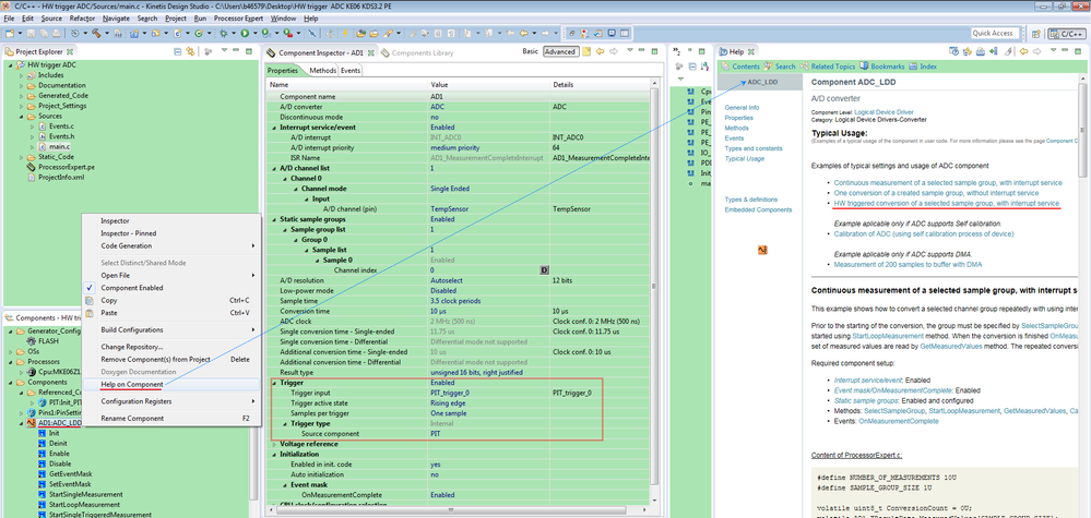
I test the "HW triggered conversion of a selected sample group, with interrupt service" example, it can be found in the Typical Usage of Component ADC_LDD.

ADC_LDD Typical Usage.png

HW triggered conversion of a selected sample group, with interrupt service.png

After configured the PIT module, the ADC interrupt can be triggered by PIT periodically.

PIT.png

I am using KDS3.2 with ProcessorExpert on my FRDM-KE06Z board.

I didn't find the description "not available on processor package", would you please show me the screenshots?

Best Regards,

Robin

在原帖中查看解决方案

0 项奖励
回复
2 回复数
1,602 次查看
Robin_Shen
NXP TechSupport
NXP TechSupport

Hi Leonardo,

I test the "HW triggered conversion of a selected sample group, with interrupt service" example, it can be found in the Typical Usage of Component ADC_LDD.

ADC_LDD Typical Usage.png

HW triggered conversion of a selected sample group, with interrupt service.png

After configured the PIT module, the ADC interrupt can be triggered by PIT periodically.

PIT.png

I am using KDS3.2 with ProcessorExpert on my FRDM-KE06Z board.

I didn't find the description "not available on processor package", would you please show me the screenshots?

Best Regards,

Robin

0 项奖励
回复
1,601 次查看
leonardomoreno
Contributor II

Interrupts.PNG

Hi Robin,

This is a screenshot of what I see in Kinetis where the sign appears in the ADC_LDD component.

However, with your help I was able to make it work using the PIT. Initializing the component independently seems to do the trick. Also, I had to choose the "Whole simple group" option. Otherwise, the code wouldn't enter the ISR.

Thank you for your help,

Leonardo

0 项奖励
回复