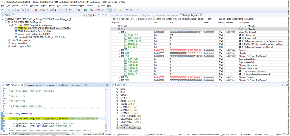
I have modified the API in Driver Test SW (KEAZ128FRDM_KEA128_FTM_DualEdge), but it can't work.
I use FTM0CH0 as the output source and use the FTM1CH0 as the input capture.
Please help me find the errors in my codes. If provided the Input Capture demo, it's the best.
Thanks for everyone replying.

