FRDM-K66 OpenSDAv2.1

cancel
Showing results for 
Show  only  | Search instead for 
Did you mean: 

FRDM-K66 OpenSDAv2.1

5,469 Views
rinipatel
Contributor III

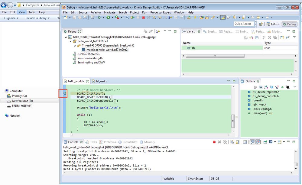
Hello,

I'm not able to flash the code in FRDM-K66. I'm able to access BOOTLOADER and update the JLink firmware. (03_OpenSDA_FRDM-K66F.bin)

issue1.PNG

issue3.PNG

After this, board is enumerated as a drive "FRDM-K66FJ" and when I try to load the program from KDS3.0 it fails.

issue2.PNG

issue4.PNG

debug log is attached.

issue5.PNG

Please help.

Thanks.

Rini

Tags (2)
0 Kudos
Reply
12 Replies

4,855 Views
kerryzhou
NXP TechSupport
NXP TechSupport

Hi Rini Patel,

    Please try the KDS3.2, I have download the KSDK2.0-FRDM-K66 sample code to the board with JLINK firmware and the KDS3.2, I have no problem.

24.jpg

   So, please download the KSDK3.2 from this link:

Kinetis Design Studio Integrated Development Environment (IDE)|NXP 

and try again, KDS3.0 is the older version.

Besides, please download the newest JLINK driver, and install it again.

SEGGER - The Embedded Experts - Downloads - J-Link / J-Trace 

Wish it helps you!

After you try the newest KDS, if you still have problem, please contact me.


Have a great day,
Kerry

-----------------------------------------------------------------------------------------------------------------------
Note: If this post answers your question, please click the Correct Answer button. Thank you!
-----------------------------------------------------------------------------------------------------------------------

0 Kudos
Reply

4,855 Views
rinipatel
Contributor III

Hello Kerry,

I've tried with KDS3.2 and still getting this error.

Looks like board is blocking the mass erase, since in J-Link commander it is constantly showing this error.

https://community.nxp.com/thread/83282 

issue7.PNG

Is there any way I can get it working again??

Thanks,

Rini

0 Kudos
Reply

4,853 Views
kerryzhou
NXP TechSupport
NXP TechSupport

Hi Rini,

   It seems your hardware can't connect the core.

   Actually, you can use the JLINK Commander to check it directly, you can find the JLINK commander in the JLINK driver.

   This is my JLINK commander interface result:

pastedImage_1.png

From your picture, it seems your board can't identify the core.

 Did you do the flash secure before?  Besides, did you modify the board's short block?

Now, use my attached JLINK firmware try again, and enter in bootloader mode, update the JLINK firmware again.

After the firmware is updated, then use JLINK commander to check the board, whether it can find the core?

 


Have a great day,
Kerry

-----------------------------------------------------------------------------------------------------------------------
Note: If this post answers your question, please click the Correct Answer button. Thank you!
-----------------------------------------------------------------------------------------------------------------------

0 Kudos
Reply

4,853 Views
rinipatel
Contributor III

Hello Kerry,

I am using the same firmware that you've attached. I don't remember setting flash security. The board was working fine, but unexpectedly the debugger crashed (which might have modified the security bit) and after that I am getting this error.  I'm not yet able to track down the cause.

Thanks,

Rini

0 Kudos
Reply

4,853 Views
kerryzhou
NXP TechSupport
NXP TechSupport

Hi Rini,

   I know you are using the same firmare, I just want you do the firmware updating again, just try it.

   Another way, I don't know whether you have the external JLINK debugger, if you have, you also can use it to do the mass erase with external JLINK debugger, the interface is J9.

  What I worried now is the chip secured, and the mass erase bit also be disabled, this situation is difficult to unlock.

Besides, could you tell me, is your board the new one?


Have a great day,
Kerry

-----------------------------------------------------------------------------------------------------------------------
Note: If this post answers your question, please click the Correct Answer button. Thank you!
-----------------------------------------------------------------------------------------------------------------------

0 Kudos
Reply

4,854 Views
nick_ng
Contributor I

Hi Kerry,

I got the same issue on my K66F board, is that a way to unlock it? unlock kinetis  doesn't help.

pastedImage_1.png

Thanks a lot,

Nick

0 Kudos
Reply

4,854 Views
kerryzhou
NXP TechSupport
NXP TechSupport

Hi Nick,

     From your picture, it seems you are select the MK20, please double check your board, do you connect the on board K20 chip or the K66 chip? Now, what the function do you want to realize, do you want to update the MK20 debugger code?


Have a great day,
Kerry

-------------------------------------------------------------------------------
Note:
- If this post answers your question, please click the "Mark Correct" button. Thank you!

- We are following threads for 7 weeks after the last post, later replies are ignored
Please open a new thread and refer to the closed one, if you have a related question at a later point in time.
-------------------------------------------------------------------------------

0 Kudos
Reply

4,854 Views
nick_ng
Contributor I

HI Kerry,

Thanks for your reply.

I am using the windows 10 and got the issue to accidentally erased the openSDA in K20 . I can't use on board openSDA for debugging anymore.(neither Jlink nor the MSD bootloader is detectable ) Therefore I have to erase the K20 and flash OpenSDA image into it. My K66 is working with my external debugger.

So my target is to connect  the K20  in order to flash again the openSDA firmware.

Thanks,

Nick

0 Kudos
Reply

4,854 Views
BlackNight
NXP Employee
NXP Employee

Hi Nick,

you can re-program the K20 with the debug header nearby of it. I did that e.g. for the FRDM-K64F too, see How to Recover the OpenSDA V2.x Bootloader.

I hope this helps,

Erich

0 Kudos
Reply

4,853 Views
kerryzhou
NXP TechSupport
NXP TechSupport

Hi Nick,

    Thank you for your updated information.

    OK, then you need to use the external debugger to firmware your on board K20 chip again.

    The K20 chip firmware can be found from this link:

OpenSDA Serial and Debug Adapter | NXP 

   About the K20 chip, I find from your picture, you are just select the MK20 chip, but you need to choose the device as MK20XXX_(ALLOW SECURITY). Then after you connect it, in the JLINK commander, you can use this commander to do the mass erase:

unlock kinetis

Then you can firmware your chip again.

Please try it again.

If you still have question about it, please kindly let me know.

Have a great day,
Kerry

 

-------------------------------------------------------------------------------
Note:
- If this post answers your question, please click the "Mark Correct" button. Thank you!

 

- We are following threads for 7 weeks after the last post, later replies are ignored
Please open a new thread and refer to the closed one, if you have a related question at a later point in time.
-------------------------------------------------------------------------------

0 Kudos
Reply

4,853 Views
nick_ng
Contributor I

Hi Kerry,

Thanks for your help. I am able to re-program the opensda.bin to the K20. But without luck, the debugger seems still dead. there is no response after attached to the windows machine with my jlink .

Thanks,

Nick

0 Kudos
Reply

4,853 Views
rinipatel
Contributor III

Hello Kerry,

I've updated the bootloader with J-Link firmware you provided, no luck there. And my board is new.

Currently I do not have the external J-Link debugger. Is there any other way?

Thanks,

Rini

0 Kudos
Reply