Hi @Pablo_Ramos
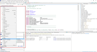
i think i found the problem, when i used tool MCUxpresso UART peripheral and UART component.

It doesn't allow me to use it at the same time peripheral and component. Here, the UART interrupt is called again, it is overlapped leading to an error.

I have to !define like the first picture for it to work. I think this is a bug, when I combine use shell, debug console and UART driver interrupt.