Configure VLPS mode in MKL16Z and use UART0

キャンセル
次の結果を表示 
表示  限定  | 次の代わりに検索 
もしかして: 

Configure VLPS mode in MKL16Z and use UART0

2,128件の閲覧回数
karthikbandi
Contributor I

Hello,

I want to configure the MKL16Z64 to low power VLPS mode. But in the low power configuration PE doesnot support to configure VLPS mode, i can see only LLS and VLLSx.

But how can i configure it, I want to use UART0 to wakeup the MCU from lowpower mode. Which low power mode do i need to use and how i can configure it. Please provide me some info.

pastedImage_2.png

pastedImage_3.png

Thanks

0 件の賞賛
返信
2 返答(返信)

1,879件の閲覧回数
Robin_Shen
NXP TechSupport
NXP TechSupport

Hi KARTHIK,

Sorry for the late reply!

Very low power modes (e.g. VLPS) can be used on Kinetis derivatives but you must allow these very low power modes in the CPU component (these modes have CPU clock frequencies restrictions). The detailed instructions (how to set the CPU and very low power modes) are described in the document Operation modes in Processor Expert.

Best Regards,

Robin

 

-----------------------------------------------------------------------------------------------------------------------
Note: If this post answers your question, please click the Correct Answer button. Thank you!
-----------------------------------------------------------------------------------------------------------------------

0 件の賞賛
返信

1,879件の閲覧回数
Robin_Shen
NXP TechSupport
NXP TechSupport

Hi KARTHIK,

I am not sure if you have configure the MKL16Z64 to low power VLPS mode.

If you have read the Operation modes in Processor Expert, you will find the VLPS in below table:

low_power_modes.png

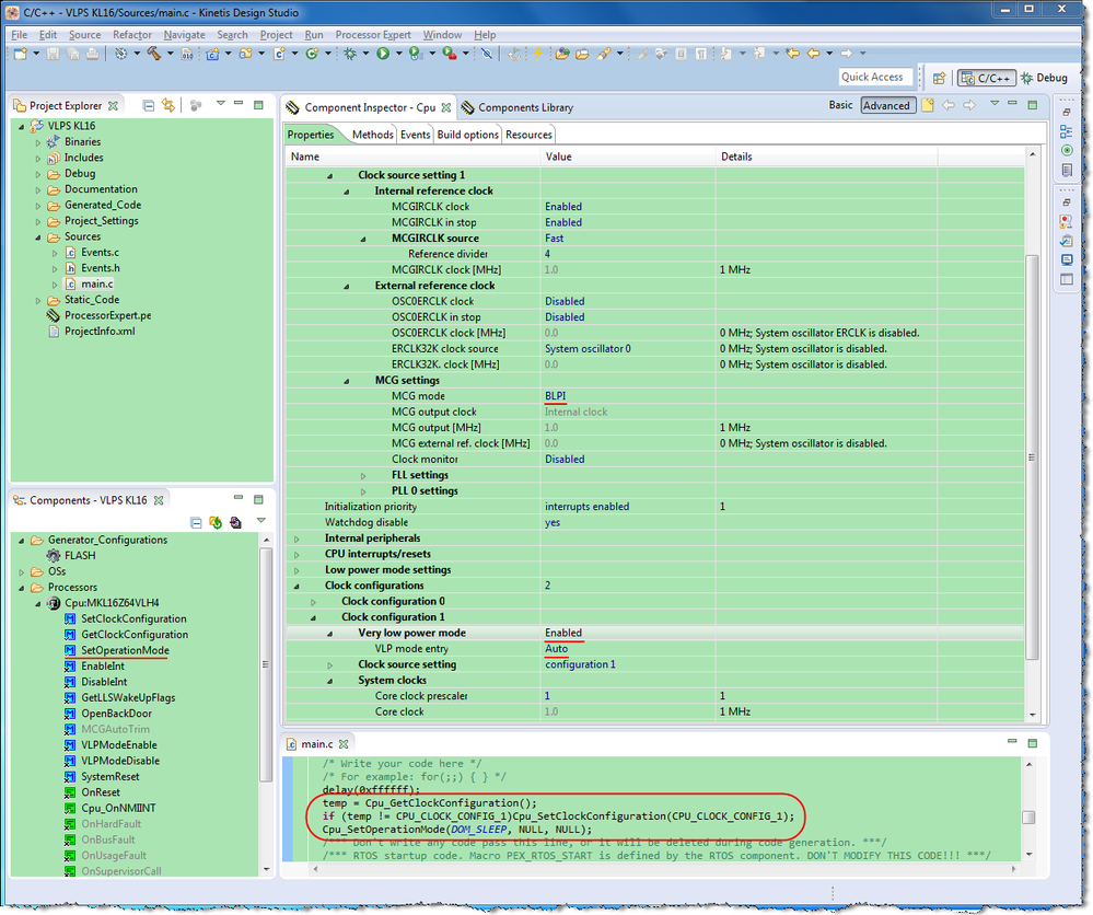
Prior to enter VLPS mode you need to enter a VLPR mode, this is what is indicated in the mentioned document. To accomplish this you need to set a Clock Configuration for BLPE or BLPI mode checking the Very low power mode as enabled, here an example: (I also attached the project here so you can test it.)

VLPS KL16 ProcessorExpert.png

You enter the Clock configuration calling the methods Cpu_SetClockConfiguration(); and Cpu_GetClockConfiguration();. After ensuring you are running the BLPI or BLPE configuration you call the Cpu_SetOperationMode(DOM_SLEEP, NULL, NULL) to enter VLPS mode. This is the normal behavior of the MCU you can check more information in the AN4503 document. Referring to it:

 

"STOP mode entry routine:

if in Run mode puts the processor into normal stop mode.

If in VLPR mode puts the processor into VLPS mode.

In this mode core, bus and peripheral clocks are disabled."

 

As you mentioned before it is possible to enter VLPS mode from Normal RUN mode but this is not implemented in Processor Expert.

Best Regards,

Robin

 

-----------------------------------------------------------------------------------------------------------------------
Note: If this post answers your question, please click the Correct Answer button. Thank you!
-----------------------------------------------------------------------------------------------------------------------

0 件の賞賛
返信