Hi Xin,
This is the full console message:
12:43:35 **** Incremental Build of configuration Debug for project SDcard_Fat0.11a_b00 ****
make -j2 all
'Building file: ../utilities/fsl_debug_console.c'
'Building file: ../startup/system_MK64F12.c'
'Invoking: Cross ARM C Compiler'
arm-none-eabi-gcc -mcpu=cortex-m4 -mthumb -mfloat-abi=hard -mfpu=fpv4-sp-d16 -O0 -fmessage-length=0 -fsigned-char -ffunction-sections -fdata-sections -Wall -g3 -D"CPU_MK64FX512VDC12" -I../startup -I../sdmmc_2.0.0/src" -I../fatfs_0.11a/src -I../board -I../utilities -I../CMSIS -I../drivers -std=gnu99 -MMD -MP -MF"utilities/fsl_debug_console.d" -MT"utilities/fsl_debug_console.o" -c -o "utilities/fsl_debug_console.o" "../utilities/fsl_debug_console.c"
'Invoking: Cross ARM C Compiler'
arm-none-eabi-gcc -mcpu=cortex-m4 -mthumb -mfloat-abi=hard -mfpu=fpv4-sp-d16 -O0 -fmessage-length=0 -fsigned-char -ffunction-sections -fdata-sections -Wall -g3 -D"CPU_MK64FX512VDC12" -I../startup -I../sdmmc_2.0.0/src" -I../fatfs_0.11a/src -I../board -I../utilities -I../CMSIS -I../drivers -std=gnu99 -MMD -MP -MF"startup/system_MK64F12.d" -MT"startup/system_MK64F12.o" -c -o "startup/system_MK64F12.o" "../startup/system_MK64F12.c"
arm-none-eabi-gcc: fatal error: no input files
compilation terminated.
arm-none-eabi-gcc: fatal error: no input files
compilation terminated.
make: *** [startup/system_MK64F12.o] Error 1
make: *** Waiting for unfinished jobs....
make: *** [utilities/fsl_debug_console.o] Error 1
12:43:36 Build Finished (took 804ms)
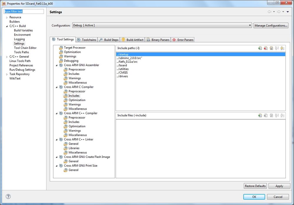
This is the include path:

Hopefully, you can find what's causing the errors.
Thank you,
Neil Porven