Hi Paul,
From the structure and files in your project, I think you don't have a Processor Expert project created for the KL43Z.
That explains why you cannot add components.
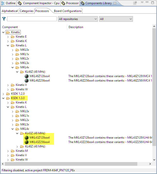
KL43Z is supported in Processor Expert only with the Kinetis SDK V1.3:

So you need the Kinetis SDK V1.3 for the KL43Z installed. Then you can do File > New > Processor Expert Project for it:

Point to your SDK location and enable Processor Expert:

Because this is a Kinetis SDK project, only certain types of components can be added (more information in the links I have provided at the end of this reply).
Because of this, not all components work the same way (unfortunately), have a look at the first 'overview' article in the links section.
Some of the McuOnEclipse components can work with different SDKs, but then the steps are naturally different. If you want to use the LED component, then configure the SDK to be the V1.3 (what you are using):

You have to use a SDK_BitIO component like this:

Add the fsl_gpio for the SDK 1.3.0:

LED1 is on PTD5, so specify this in the LED component:

Generate code, and add your application code e.g.

That's it (I think). I have misplaced my FRDM-KL43Z board, so cannot verify this on the hardware.
I do have a TWR-KL43Z around, so I quickly wrote up a tutorial for that board here:
https://mcuoneclipse.com/2016/10/08/tutorial-blinky-with-kinetis-sdk-v1-3-and-processor-expert/
That one should be applicable to your board too (change the pin name of course).
I hope this helps,
Erich
Links:
https://mcuoneclipse.com/2015/10/18/overview-processor-expert/
https://mcuoneclipse.com/2015/10/15/playing-tetris-with-a-frdm-kl43z-board/
https://mcuoneclipse.com/2015/12/05/tutorial-freertos-projects-with-kinetis-sdk-v1-3-and-the-sdk-pro...
https://mcuoneclipse.com/2016/01/29/first-nxp-kinetis-sdk-release-sdk-v2-0-with-on-demand-package-bu...
https://mcuoneclipse.com/2014/11/08/tutorial-freertos-with-the-kinetis-sdk-and-processor-expert/
https://mcuoneclipse.com/2015/07/08/tutorial-using-processor-expert-and-freertos-with-kinetis-sdk-v1...