Post-Build Failure, Unterminated Quoted String

cancel
Showing results for 
Show  only  | Search instead for 
Did you mean: 

Post-Build Failure, Unterminated Quoted String

Jump to solution
3,933 Views
philhale
Contributor IV

Although the code compiles and works properly, I get a post-build syntax error that has me worried.  Here is what I see:

 

make --no-print-directory post-build
"C:/Users/Phil/Dropbox/Development/PS600 Firmware/CM601/Applications/uTaskerV1.4/KinetisDesignStudio/uTaskerV1.4_FLASH/generate.bat
c:/freescale/kds_v3/eclipse/../bin/sh: syntax error: unterminated quoted string
makefile:97: recipe for target 'post-build' failed
make[1]: [post-build] Error 2 (ignored)

 

(see attached file for complete console compile log)

 

I am suspecting that the error has something to do with my directory name having a space in the name. "PS600 Firmware"?  If this directory structure is put in the path, is it possible that the error happen with the improper PATH formation?

 

Any suggestions?

Original Attachment has been moved to: post-build-failure-compile.txt.zip

Labels (1)
Tags (2)
1 Solution
3,250 Views
mjbcswitzerland
Specialist V

Hi Phil

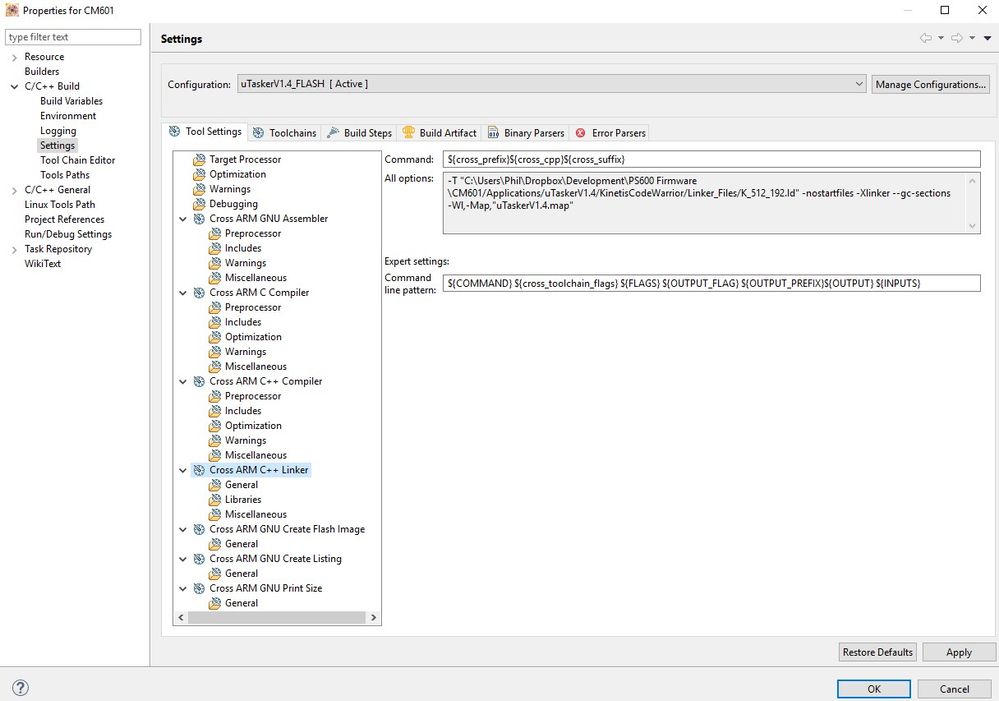
In the build steps tab there is a post-build command doing something like this:

"${ProjDirPath}/Applications/uTaskerV1.4/KinetisDesignStudio/uTaskerV1.4_FLASH/generate.bat

This is calling a bat file to generate various output formats (because KDS can't select more than one at a time) and possibly also combining the file file with a boot loader, and/or encrypting it).

Notice that the line starts with " but there is no terminating one - like

"${ProjDirPath}/Applications/uTaskerV1.4/KinetisDesignStudio/uTaskerV1.4_FLASH/generate.bat"

This was not a problem with previous KDS versions but KDS 3.2.0 doesn't like it. If you add the terminating " it will be OK.

Regards

Mark

P.S. If you load and debug in KDS you don't need the output conversions and this error is not actually stopping anything from working...

View solution in original post

4 Replies
3,250 Views
Carlos_Mendoza
NXP Employee
NXP Employee


Hi Phil,

Could you post a screenshot of your post build command? Have you tried renaming the folder to "PS600_Firmware"?

Thanks in advance!

Best Regards,
Carlos Mendoza
Technical Support Engineer

0 Kudos
Reply
3,250 Views
philhale
Contributor IV

ScreenHunter_262 Dec. 13 10.41.jpg

No, I have not tried to rename the folder. I am worried it may cause other problems and I have numerous other applications in the same directory that work fine. This is the first occurrence of this problem that I can tell.

0 Kudos
Reply
3,251 Views
mjbcswitzerland
Specialist V

Hi Phil

In the build steps tab there is a post-build command doing something like this:

"${ProjDirPath}/Applications/uTaskerV1.4/KinetisDesignStudio/uTaskerV1.4_FLASH/generate.bat

This is calling a bat file to generate various output formats (because KDS can't select more than one at a time) and possibly also combining the file file with a boot loader, and/or encrypting it).

Notice that the line starts with " but there is no terminating one - like

"${ProjDirPath}/Applications/uTaskerV1.4/KinetisDesignStudio/uTaskerV1.4_FLASH/generate.bat"

This was not a problem with previous KDS versions but KDS 3.2.0 doesn't like it. If you add the terminating " it will be OK.

Regards

Mark

P.S. If you load and debug in KDS you don't need the output conversions and this error is not actually stopping anything from working...

3,250 Views
philhale
Contributor IV

That solved the problem!  Thank you, Mark!

0 Kudos
Reply