Hello,
I've run into an issue with KDS when using the nanolibc library and printf. With this library, the printf only prints the first character. If I remove the linker option -nanolibc, then printf works as expected.
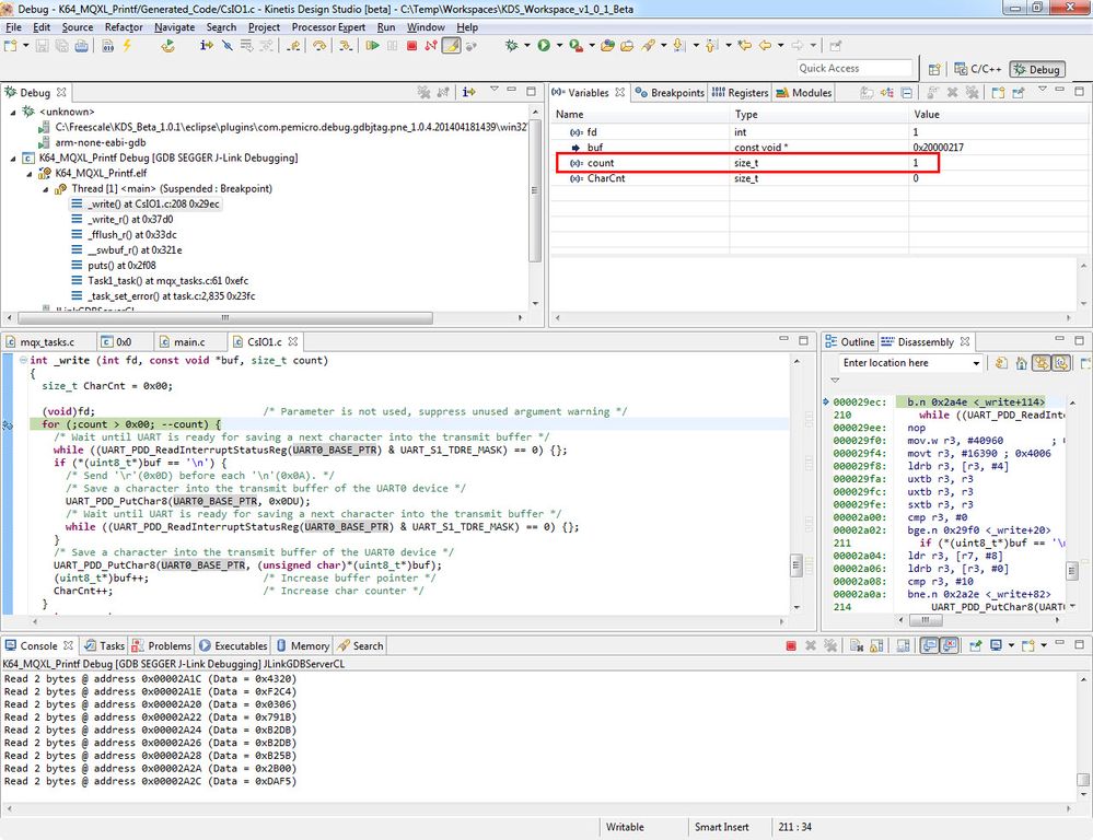
I'm using the attached project for the FRDM-K64F Freedom board. I've used Processor Expert (PEx) to add MQX Lite and the ConsoleIO component. The attached project uses the option -nanolibc, and shows the issue. Debugging the issue, I put a breakpoint in the function _write() generated by the ConsoleIO component in CsIO1.c. The parameter count for the character count to send out the UART is set to 1 when -nanolibc, no matter what the length of the printf string is. If I remove the linker option -nanolibc and debug, the character count is passed correctly as expected.
I haven't figured out how to debug the library for why the count parameter is 1, since I haven't found the library source code yet.
I found this when trying to use a device with less RAM than the K64. In that device, using the default library didn't fit in the RAM, so I used the -nanolibc option for the smaller library. Now the application fits, but I can't get the printf statements to work.
Thanks for any guidance




Original Attachment has been moved to: K64_MQXL_Printf.zip