How to change the linker file settings for loading the application file into the board ?

cancel
Showing results for 
Show  only  | Search instead for 
Did you mean: 

How to change the linker file settings for loading the application file into the board ?

Jump to solution
2,590 Views
ganeshramachand
Contributor IV

I am working on MKE02Z64VLD2 controller in KDS 2.0.

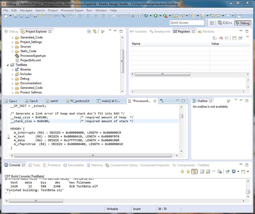
150160_150160.jpgLast Nxp Doubt.jpg

The above screenshot is my linker file.

 

150167_150167.jpgLast Nxp Doubt1.jpg

When I load the application S19 file it throws this warning message.

What are the suitable values that should be written in

  1. m_interrupts ?
  2. m_text ?
  3. m_cfmprotrom ?

 

I have attached the application code also.

Original Attachment has been moved to: Application-code.zip

Labels (1)
1 Solution
2,140 Views
kerryzhou
NXP TechSupport
NXP TechSupport

Hi Ganesh,

    Do you use the UART bootloader  and want to relocate the application address?

    If yes, modify the link file ProcessorExpert.ld,  the m_interrupts Origin = 0x1000,

  m_data = 0x1000, length = 0xfbf0-0x1000;

m_cfmprotrom don't need to modify.

About the detail relocate address, you can check your bootloader code,

#define RELOCATION_VERTOR_ADDR 0x1000

Besides, your KDS version is to low, you can go to : www.nxp.com/kds download KDS3.2.

Wish it helps you!

If you still have question, please contact me!


Have a great day,
Jingjing

-----------------------------------------------------------------------------------------------------------------------
Note: If this post answers your question, please click the Correct Answer button. Thank you!
-----------------------------------------------------------------------------------------------------------------------

View solution in original post

3 Replies
2,141 Views
kerryzhou
NXP TechSupport
NXP TechSupport

Hi Ganesh,

    Do you use the UART bootloader  and want to relocate the application address?

    If yes, modify the link file ProcessorExpert.ld,  the m_interrupts Origin = 0x1000,

  m_data = 0x1000, length = 0xfbf0-0x1000;

m_cfmprotrom don't need to modify.

About the detail relocate address, you can check your bootloader code,

#define RELOCATION_VERTOR_ADDR 0x1000

Besides, your KDS version is to low, you can go to : www.nxp.com/kds download KDS3.2.

Wish it helps you!

If you still have question, please contact me!


Have a great day,
Jingjing

-----------------------------------------------------------------------------------------------------------------------
Note: If this post answers your question, please click the Correct Answer button. Thank you!
-----------------------------------------------------------------------------------------------------------------------

2,140 Views
ganeshramachand
Contributor IV

Thanks alot. I fixed that problem. Now I dont know how to load my own application file into the boot loader. Can u kindly check out this thread and reply. How to run the application file in the Freescale Universal boot loader ?

0 Kudos
Reply
2,140 Views
kerryzhou
NXP TechSupport
NXP TechSupport

Hi Ganesh,

    We will help you to answer that question in your new post!


Have a great day,
Jingjing

-----------------------------------------------------------------------------------------------------------------------
Note: If this post answers your question, please click the Correct Answer button. Thank you!
-----------------------------------------------------------------------------------------------------------------------