Hexiwear programming on KDS

cancel
Showing results for 
Show  only  | Search instead for 
Did you mean: 

Hexiwear programming on KDS

1,798 Views
eldk2811
Contributor II

Hi, I am being interrupted to program Hexiwear because of error that appear while build process.

pastedImage_1.png

 When I try build MK64 KDS that error comes up.

What should I do for that?

Labels (1)
0 Kudos
Reply
3 Replies

1,678 Views
BlackNight
NXP Employee
NXP Employee

Check the build log in the Console view, it should give you extra information.

I hope this helps,

Erich

0 Kudos
Reply

1,678 Views
eldk2811
Contributor II

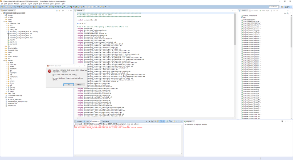
pastedImage_1.pngWhat if I got error like this..?

0 Kudos
Reply

1,678 Views
BlackNight
NXP Employee
NXP Employee

pyOCD is not officially supported: use J-Link or P&E instead.

0 Kudos
Reply